这个系列通过一些简单例子循序渐进,介绍DevExpress ASP.NET控件的使用。先来介绍一下XPO的使用,安装的DevExpress版本为DXperienceUniversal-12.2.4,使用Visual Studio 2012+Sql Server2005。
什么是XPO?
XPO 是 eXpress Persistent Objects的缩写,它是DevExpress公司推出的一个运行在.NETFramwork平台上的ORM工具。Persistent Objects翻译过来时“持久化对象”的意思,所谓的持久化,也就是将数据存储下来,比如存在数据库、文件等这样的形式“永久的”保存下来。XPO是一个ORM工具,它在应用程序代码和数据库之间扮演了一个中间层的角色,起到中间桥梁这样一个作用,简单而言,就是将面向对象编程所建立的对象在数据库中做一个映射,使之和数据库中的表建立一一对应的关系。我们在面向对象编程的时候,只需要关心程序中的“对象”就可以了,XPO会自动的把我们对对象的操作反应到数据库中。
安装过程在此略过。。。
安装成功后,VS2012新建项目,就会有已安装DevExpress类别选项,如下图所示:
(图一) 新建解决方案

(图二)添加类库项目

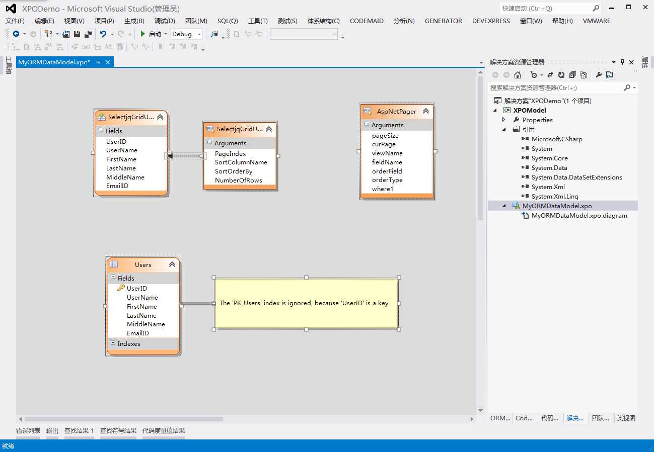
(图三) 建立XPO的ORM模型向导

(图四)选择映射到现有数据库

(图五)选择数据库,输入UserName,Password,此处勾选导和存储过程,后续步骤将出现存储过程选择界面

(图六) 确认选择的表

(图七)确认选择的存储过程

(图八)数据库表、字段前缀、后缀等设置

(图九)完成

(图十) 新建模型未保存界面

(图十一)新建模型保存后,生成XXXCode目录

(图十二) 生成代码目录结构
自动生成的代码:
ConnectionHelper.cs
using System;
using DevExpress.Xpo;
using DevExpress.Data.Filtering;
namespace XPOModel.DemoDB
{
public static class ConnectionHelper
{
public const string ConnectionString = @"XpoProvider=MSSqlServer;data source=.;user id=demo;password=demo;initial catalog=DemoDB;Persist Security Info=true";
public static void Connect(DevExpress.Xpo.DB.AutoCreateOption autoCreateOption)
{
XpoDefault.DataLayer = XpoDefault.GetDataLayer(ConnectionString, autoCreateOption);
XpoDefault.Session = null;
}
public static DevExpress.Xpo.DB.IDataStore GetConnectionProvider(DevExpress.Xpo.DB.AutoCreateOption autoCreateOption)
{
return XpoDefault.GetConnectionProvider(ConnectionString, autoCreateOption);
}
public static DevExpress.Xpo.DB.IDataStore GetConnectionProvider(DevExpress.Xpo.DB.AutoCreateOption autoCreateOption, out IDisposable[] objectsToDisposeOnDisconnect)
{
return XpoDefault.GetConnectionProvider(ConnectionString, autoCreateOption, out objectsToDisposeOnDisconnect);
}
public static IDataLayer GetDataLayer(DevExpress.Xpo.DB.AutoCreateOption autoCreateOption)
{
return XpoDefault.GetDataLayer(ConnectionString, autoCreateOption);
}
}
}
StoredProcHelper.cs
using System;
using DevExpress.Xpo;
using DevExpress.Data.Filtering;
namespace XPOModel.DemoDB
{
public static class SprocHelper
{
public static DevExpress.Xpo.DB.SelectedData ExecAspNetPager(Session session, int pageSize, int curPage, string viewName, string fieldName, string orderField, string orderType, string where1)
{
return session.ExecuteSproc("", new OperandValue(pageSize), new OperandValue(curPage), new OperandValue(viewName), new OperandValue(fieldName), new OperandValue(orderField), new OperandValue(orderType), new OperandValue(where1));
}
public static DevExpress.Xpo.DB.SelectedData ExecSelectjqGridUsers(Session session, int PageIndex, string SortColumnName, string SortOrderBy, int NumberOfRows)
{
return session.ExecuteSproc("SelectjqGridUsers", new OperandValue(PageIndex), new OperandValue(SortColumnName), new OperandValue(SortOrderBy), new OperandValue(NumberOfRows));
}
public static System.Collections.Generic.ICollection<SelectjqGridUsersResult> ExecSelectjqGridUsersIntoObjects(Session session, int PageIndex, string SortColumnName, string SortOrderBy, int NumberOfRows)
{
return session.GetObjectsFromSproc<SelectjqGridUsersResult>("SelectjqGridUsers", new OperandValue(PageIndex), new OperandValue(SortColumnName), new OperandValue(SortOrderBy), new OperandValue(NumberOfRows));
}
public static XPDataView ExecSelectjqGridUsersIntoDataView(Session session, int PageIndex, string SortColumnName, string SortOrderBy, int NumberOfRows)
{
DevExpress.Xpo.DB.SelectedData sprocData = session.ExecuteSproc("SelectjqGridUsers", new OperandValue(PageIndex), new OperandValue(SortColumnName), new OperandValue(SortOrderBy), new OperandValue(NumberOfRows));
return new XPDataView(session.Dictionary, session.GetClassInfo(typeof(SelectjqGridUsersResult)), sprocData);
}
public static void ExecSelectjqGridUsersIntoDataView(XPDataView dataView, Session session, int PageIndex, string SortColumnName, string SortOrderBy, int NumberOfRows)
{
DevExpress.Xpo.DB.SelectedData sprocData = session.ExecuteSproc("SelectjqGridUsers", new OperandValue(PageIndex), new OperandValue(SortColumnName), new OperandValue(SortOrderBy), new OperandValue(NumberOfRows));
dataView.PopulateProperties(session.GetClassInfo(typeof(SelectjqGridUsersResult)));
dataView.LoadData(sprocData);
}
}
}
Users.cs
using System;
using DevExpress.Xpo;
using DevExpress.Data.Filtering;
namespace XPOModel.DemoDB
{
public partial class Users
{
public Users(Session session) : base(session) { }
public override void AfterConstruction() { base.AfterConstruction(); }
}
}
Users.Designer.cs
using System;
using DevExpress.Xpo;
using DevExpress.Data.Filtering;
namespace XPOModel.DemoDB
{
public partial class Users : XPLiteObject
{
int fUserID;
[Key(true)]
public int UserID
{
get { return fUserID; }
set { SetPropertyValue<int>("UserID", ref fUserID, value); }
}
string fUserName;
[Size(50)]
public string UserName
{
get { return fUserName; }
set { SetPropertyValue<string>("UserName", ref fUserName, value); }
}
string fFirstName;
[Size(50)]
public string FirstName
{
get { return fFirstName; }
set { SetPropertyValue<string>("FirstName", ref fFirstName, value); }
}
string fLastName;
[Size(50)]
public string LastName
{
get { return fLastName; }
set { SetPropertyValue<string>("LastName", ref fLastName, value); }
}
string fMiddleName;
[Size(50)]
public string MiddleName
{
get { return fMiddleName; }
set { SetPropertyValue<string>("MiddleName", ref fMiddleName, value); }
}
string fEmailID;
[Size(50)]
public string EmailID
{
get { return fEmailID; }
set { SetPropertyValue<string>("EmailID", ref fEmailID, value); }
}
}
}
至此,已经完成了从数据库到XPO模型的创建,接下来开始使用XPO对象,看看它给我们带来了什么?
下一节中,我们继续使用XPO,结合XpoDataSource与ASPxGridView,以极少的代码,完成单表CRUD操作。

-------------------------------------------------------------------------------------------------------
附示例数据库的建库脚本,使用SQL Server2005 数据库,SQL语句如下:
CREATE DATABASE [DemoDB] ON PRIMARY ( NAME = N‘DemoDB‘, FILENAME = N‘C:\DemoDB.mdf‘ , SIZE = 3072KB , FILEGROWTH = 1024KB ) LOG ON ( NAME = N‘DemoDB_log‘, FILENAME = N‘C:\DemoDB_log.ldf‘ , SIZE = 1024KB , FILEGROWTH = 10%) GO EXEC dbo.sp_dbcmptlevel @dbname=N‘DemoDB‘, @new_cmptlevel=90 GO IF (1 = FULLTEXTSERVICEPROPERTY(‘IsFullTextInstalled‘)) begin EXEC [DemoDB].[dbo].[sp_fulltext_database] @action = ‘disable‘ end GO ALTER DATABASE [DemoDB] SET ANSI_NULL_DEFAULT OFF GO ALTER DATABASE [DemoDB] SET ANSI_NULLS OFF GO ALTER DATABASE [DemoDB] SET ANSI_PADDING OFF GO ALTER DATABASE [DemoDB] SET ANSI_WARNINGS OFF GO ALTER DATABASE [DemoDB] SET ARITHABORT OFF GO ALTER DATABASE [DemoDB] SET AUTO_CLOSE OFF GO ALTER DATABASE [DemoDB] SET AUTO_CREATE_STATISTICS ON GO ALTER DATABASE [DemoDB] SET AUTO_SHRINK OFF GO ALTER DATABASE [DemoDB] SET AUTO_UPDATE_STATISTICS ON GO ALTER DATABASE [DemoDB] SET CURSOR_CLOSE_ON_COMMIT OFF GO ALTER DATABASE [DemoDB] SET CURSOR_DEFAULT GLOBAL GO ALTER DATABASE [DemoDB] SET CONCAT_NULL_YIELDS_NULL OFF GO ALTER DATABASE [DemoDB] SET NUMERIC_ROUNDABORT OFF GO ALTER DATABASE [DemoDB] SET QUOTED_IDENTIFIER OFF GO ALTER DATABASE [DemoDB] SET RECURSIVE_TRIGGERS OFF GO ALTER DATABASE [DemoDB] SET AUTO_UPDATE_STATISTICS_ASYNC OFF GO ALTER DATABASE [DemoDB] SET DATE_CORRELATION_OPTIMIZATION OFF GO ALTER DATABASE [DemoDB] SET PARAMETERIZATION SIMPLE GO ALTER DATABASE [DemoDB] SET READ_WRITE GO ALTER DATABASE [DemoDB] SET RECOVERY FULL GO ALTER DATABASE [DemoDB] SET MULTI_USER GO ALTER DATABASE [DemoDB] SET PAGE_VERIFY CHECKSUM GO USE [DemoDB] GO IF NOT EXISTS (SELECT name FROM sys.filegroups WHERE is_default=1 AND name = N‘PRIMARY‘) ALTER DATABASE [DemoDB] MODIFY FILEGROUP [PRIMARY] DEFAULT GO USE [DemoDB] GO /****** Object: Table [dbo].[Users] Script Date: 2014/11/27 13:36:56 ******/ SET ANSI_NULLS ON GO SET QUOTED_IDENTIFIER ON GO CREATE TABLE [dbo].[Users]( [UserID] [int] IDENTITY(1,1) NOT NULL, [UserName] [nvarchar](50) NULL, [FirstName] [nvarchar](50) NULL, [LastName] [nvarchar](50) NULL, [MiddleName] [nvarchar](50) NULL, [EmailID] [nvarchar](50) NULL, CONSTRAINT [PK_Users] PRIMARY KEY CLUSTERED ( [UserID] ASC )WITH (PAD_INDEX = OFF, STATISTICS_NORECOMPUTE = OFF, IGNORE_DUP_KEY = OFF, ALLOW_ROW_LOCKS = ON, ALLOW_PAGE_LOCKS = ON) ON [PRIMARY] ) ON [PRIMARY] GO
DevExpress ASP.NET 使用经验谈(1)-XPO模型的创建
原文:http://www.cnblogs.com/allenlf/p/4126278.html