在Typora中下载PicGo-Core程序

下载完成后,去https://sm.ms网站注册并登录账号,然后去https://sm.ms/home/apitoken获取Secret Token

打开配置文件

粘贴一下代码,并在替换出粘贴获取的Secret Token
{
"picBed": {
"uploader": "smms",
"smms": {
"token": "替换处"
}
},
"picgoPlugins": {}
}
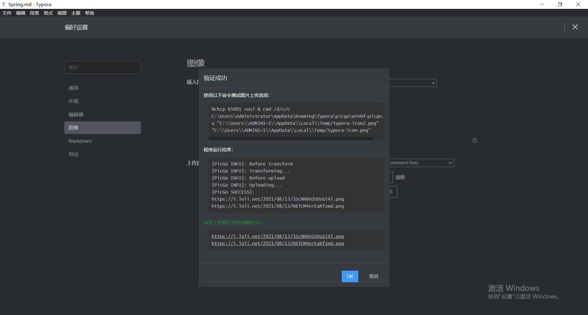
验证是否可以成功上传图片

以下为成功上传

原文:https://www.cnblogs.com/tansss/p/15136430.html