Apache Ranger是大数据领域的一个集中式安全管理框架,目的是通过制定策略(policies)实现对Hadoop组件的集中式安全管理。用户可以通过Ranger实现对集群中数据的安全访问。
Ranger由三个模块组成:Ranger内部组件、依赖组件、扩展性组件。
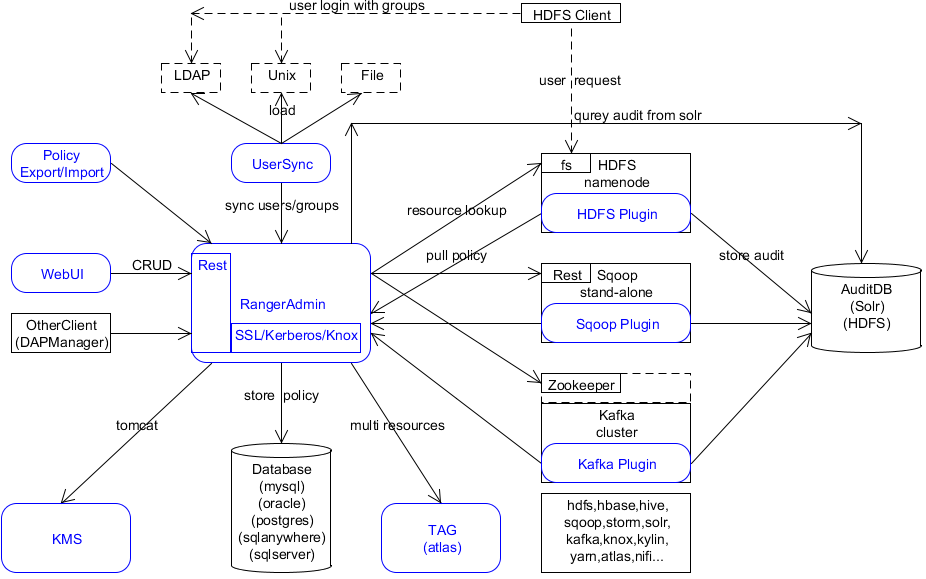
包含的内部组件如下:
注:Apache atlas 是Hadoop社区为解决Hadoop生态系统的元数据治理问题而产生的开源项目,它为Hadoop集群提供了包括数据分类、集中策略引擎、数据血缘、安全和生命周期管理在内的元数据治理核心能力。
HDFS、HBASE、HIVE、YARN、KNOX、STORM、SOLR、KAFKA、NIFI、KYLIN、NIFI-REGISTRY、SQOOP、ATLAS、ELASTICSEARCH、PRESTO、OZONE

Ranger官网源码包版本是1.2.0,不提供二进制安装包,故需要maven编译。目前测试使用的版本为:
| ranger版本 | 1.2.0 |
| hadoop版本 | 2.7.3 |
| hbase版本 | |
| hive版本 | 2.1.0 |
| postgres版本 | 11 |
| python版本 | 2.7 |
wget http://mirrors.tuna.tsinghua.edu.cn/apache/ranger/1.2.0/apache-ranger-1.2.0.tar.gz
编译安装需要使用到maven,下载如下:
wget http://mirrors.tuna.tsinghua.edu.cn/apache/maven/maven-3/3.6.2/binaries/apache-maven-3.6.2-bin.tar.gz
解压,并添加环境变量,同时修改maven的Java堆内存最大值,避免编译内存溢出
# tar -zxvf apache-maven-3.6.2-bin.tar.gz # vim /etc/bashrc export MAVEN_HOME=/opt/app/apache-maven-3.6.2 export PATH=$PATH:$MAVEN_HOME/bin MAVEN_OPTS=-Xmx2048m export JAVA_HOME MAVEN_HOME MAVEN_OPTS JAVA_BIN PATH CLASSPATH
修改maven源为阿里源或其他源
# pwd /opt/app/apache-maven-3.6.2/conf # vim settings.xml <mirrors> <mirror> <id>nexus-aliyun</id> <mirrorOf>central</mirrorOf> <name>Nexus aliyun</name> <url>http://maven.aliyun.com/nexus/content/groups/public</url> </mirror> <mirror> <id>CN</id> <name>OSChina Central</name> <url>http://maven.oschina.net/content/groups/public/</url> <mirrorOf>central</mirrorOf> </mirror> <mirror> <id>alimaven</id> <mirrorOf>central</mirrorOf> <name>aliyun maven</name> <url>https://maven.aliyun.com/nexus/content/repositories/central/</url> </mirror> <mirror> <id>jboss-public-repository-group</id> <mirrorOf>central</mirrorOf> <name>JBoss Public Repository Group</name> <url>https://repository.jboss.org/nexus/content/groups/public</url> </mirror> </mirrors>
编译ranger依赖git,需要安装git
yum -y install git
编译机器上的python必须为python2,不能是python3,否则编译时会报错
yum -y install python2
首次编译ranger,需要时间比较长,时间主要用于maven下载相应的依赖包,时间快慢取决于机器网络带宽。
# pwd /opt/app/apache-ranger-1.2.0 # mvn clean compile package assembly:assembly install -DskipTests -Drat.skip=true
编译完成如下:

编译完成后,在当前目录下的target会生成相应的tar包文件,如下:

问题描述:
[INFO] ------------------------------------------------------------------------ [ERROR] Failed to execute goal org.apache.maven.plugins:maven-antrun-plugin:1.7:run (generate-version-annotation) on project ranger-util: An Ant BuildException has occured: exec returned: 1 [ERROR] around Ant part ...<exec failonerror="true" executable="python">... @ 4:48 in /data/apache-ranger-1.0.0/ranger-util/target/antrun/build-main.xml [ERROR] -> [Help 1] org.apache.maven.lifecycle.LifecycleExecutionException: Failed to execute goal org.apache.maven.plugins:maven-antrun-plugin:1.7:run (generate-version-annotation) on project ranger-util: An Ant BuildException has occured: exec returned: 1 around Ant part ...<exec failonerror="true" executable="python">... @ 4:48 in /data/apache-ranger-1.0.0/ranger-util/target/antrun/build-main.xml
如图:

解决方法:这里需要检查是否编译的机器是否安装了git,安装的是否是python2,不能安装python3。
安装git $ yum -y install git 在shell界面直接运行python,看是python2或python3。python3则需要卸载 $ yum-y remove python3 没有python2则需要安装 $ yum -y install python2
安装ranger-admin的机器可以不在Hadoop集群内部,可以是随便一台。
# python Python 2.7.5 (default, Aug 4 2017, 00:39:18) [GCC 4.8.5 20150623 (Red Hat 4.8.5-16)] on linux2 Type "help", "copyright", "credits" or "license" for more information. >>> 如果没有检测到python2,则执行下面的命令 # yum -y install python
请自行百度安装,在postgres安装目录 data下修改pg_hba.conf文件,使postgres可以被远程服务器访问,修改为如下:
# Allow replication connections from localhost, by a user with the # replication privilege. #host replication all 127.0.0.1/32 md5 #host replication all ::1/128 md5 host all all 0.0.0.0/0 md5
从maven源库下载,https://repo1.maven.org/maven2/org/postgresql/postgresql/42.2.8/

把postgresql-42.2.8.jar下载,并创建 /usr/share/java/ 目录,最后转移到该目录下
# wget https://repo1.maven.org/maven2/org/postgresql/postgresql/42.2.8/postgresql-42.2.8.jar # mkdir -p /usr/share/java # mv postgresql-42.2.8.jar /usr/share/java/
# pwd /opt/app/apache-ranger-2.0.0/target # tar -zxvf ranger-2.0.0-admin.tar.gz
# pwd /opt/app/apache-ranger-2.0.0/target/ranger-2.0.0-admin # vim install.properties
修改install.properties文件,这里使用的数据库是postgres,不安装solr服务
1)数据库配置
DB_FLAVOR=POSTGRES #指明使用数据库类型
SQL_CONNECTOR_JAR=/usr/share/java/postgresql-42.2.8.jar #数据库连接驱动
db_root_user=postgres #数据库root用户名
db_root_password=postgres #数据库主机
db_host=192.168.1.33:5432 #数据库密码
# 以下三个属性是用于设置ranger数据库的
db_name=ranger #数据库名
db_user=postgres #管理该数据库用户
db_password=postgres #密码
# 不需要保存,为空,否则生成的数据库密码为‘_‘
cred_keystore_filename=
2) 审计日志, 如果没有安装solr,对应的属性值为空即可
audit_store=
audit_solr_urls=
audit_solr_user=
audit_solr_password=
audit_solr_zookeepers=
3)策略管理配置,配置ip和端口,默认即可
policymgr_external_url=http://localhost:6080
4) 配置hadoop集群的core-site.xml文件,把core-site.xml文件拷贝到该目录
hadoop_conf=/etc/hadoop/conf
5) rangerAdmin、rangerTagSync、rangerUsersync、keyadmin密码配置。默认为空,可以不配,对应的内部组件该属性也要为空
rangerAdmin_password=
rangerTagsync_password=
rangerUsersync_password=
keyadmin_password=
# pwd /opt/frame-tools/apache-ranger-2.0.0/target/ranger-2.0.0-admin # ./setup.sh
初始化结果如下则成功:

接着,运行set_globals.sh
# ./set_globals.sh usermod: no changes [2019/11/27 21:54:32]: [I] Soft linking /etc/ranger/admin/conf to ews/webapp/WEB-INF/classes/conf
# ranger-admin start 或者 # ./ews/ranger-admin-services.sh start
Ranger的默认端口是6080,如图,则表明程序正常启动

查看Ranger Admin Server运行的日志情况,日志路径默认为 ews/log , 软链接到 /var/log/admin ,如下:

Ranger Admin Server的具体配置文件为 ranger-admin-site.xml ,如下:

浏览器连接测试:http://192.168.1.10:6080,登录界面用户名和密码为:admin/admin,登录进去界面如下:

# pwd /opt/frame-tools/apache-ranger-2.0.0/target # tar -zxvf ranger-2.0.0-usersync.tar.gz
# pwd /opt/app/apache-ranger-2.0.0/target/ranger-2.0.0-usersync # vim install.properties 配置ranger admin的地址 POLICY_MGR_URL = http://localhost:6080 同步源系统类型 SYNC_SOURCE = unix 同步间隔时间 SYNC_INTERVAL = 1 usersync程序运行的用户和用户组 unix_user=usersync unix_group=usersync 修改rangerusersync用户的密码。注意,此密码应与Ranger admin中install.properties的rangerusersync_password相同。此处可以为空,同样Ranger admin的也要为空 rangerUsersync_password= 配置hadoop的core-site.xml路径 hadoop_conf=/etc/hadoop/conf 配置usersync的log路径 logdir=logs
# pwd /opt/app/apache-ranger-2.0.0/target/ranger-2.0.0-usersync # ./setup.sh
执行结果:

# ranger-usersync start 或 # pwd /opt/frame-tools/apache-ranger-2.0.0/target/ranger-2.0.0-usersync # ./ranger-usersync-services.sh start
验证是否安装成功,如图则成功:


【参考资料】
https://yaooqinn.github.io/spark-authorizer/docs/install_plugin.html
https://github.com/yaooqinn/spark-ranger
https://blog.csdn.net/sudaxhh/article/details/52135184
https://blog.csdn.net/w609392362/article/details/89959445
https://www.cnblogs.com/xiaolang8762400/p/7449489.html
https://help.aliyun.com/document_detail/66411.html
https://www.cnblogs.com/yjt1993/p/11837398.html
https://www.lagou.com/lgeduarticle/7838.html
https://www.jianshu.com/p/d0bf6e77bb8f
https://www.cnblogs.com/taojietaoge/p/10808534.html
https://www.cnblogs.com/jpfss/p/11021948.html Linux下LDAP统一认证解决方案
原文:https://www.cnblogs.com/caiba/p/14276419.html