1、根据自动装配原理(详见:Spring Boot系列(二):Spring Boot自动装配原理解析),找到spring-cloud-starter-netflix-eureka-server.jar的spring.factories,查看spring.factories如下:

2、进入EurekaServer的自动装配类EurekaServerAutoConfiguration:

3、@ConditionalOnBean(EurekaServerMarkerConfiguration.Marker.class)也就是说当容器中有EurekaServerMarkerConfig uration.Marker.class时,该配置类才起作用。接下来看下启动类EurekaApplication,该启动类上不光有@SpringBootApplication自动装配,还有@EnableEurekaServer,开启EurekaServer。
1.1 点进去@EnableEurekaServer点进去,发现其@Import(EurekaServerMarkerConfiguration.class),导入了EurekaServer MarkerConfiguration配置类

1.2 EurekaServerMarkerConfiguration配置类,该配置类导入了EurekaServerMarkerConfiguration.Marker.class。如下:

当容器中有EurekaServerMarkerConfiguration.Marker.class,就可以激活该配置类,接下来详细看下该配置类为我们做了什么。

EurekaServerInitializerConfiguration配置类实现了SmartLifecycle,我们知道实现了SmartLifecycle接口的,会在Ioc容器中所有Bean初始化完成后,根据isAutoStartup()方法返回true来执行该配置类的start()
① 进入EurekaServerInitializerConfiguration.start()方法:
public void start() { new Thread(new Runnable() { @Override public void run() { try { //EurekaServerAutoConfiguration->@Bean EurekaServerBootstrap eurekaServerBootstrap.contextInitialized( EurekaServerInitializerConfiguration.this.servletContext); log.info("Started Eureka Server"); //发布EurekaRegistryAvailableEvent事件 publish(new EurekaRegistryAvailableEvent(getEurekaServerConfig())); //设置运行状态为true EurekaServerInitializerConfiguration.this.running = true; //发布EurekaServerStartedEvent事件 publish(new EurekaServerStartedEvent(getEurekaServerConfig())); } catch (Exception ex) { // Help! log.error("Could not initialize Eureka servlet context", ex); } } }).start(); }
② 进入EurekaServerBootstrap.contextInitialized(ServletContext context)方法:
public void contextInitialized(ServletContext context) { try { //初始化EurekaServer的运行环境 initEurekaEnvironment(); //初始化EurekaServer的上下文 initEurekaServerContext(); context.setAttribute(EurekaServerContext.class.getName(), this.serverContext); } catch (Throwable e) { log.error("Cannot bootstrap eureka server :", e); throw new RuntimeException("Cannot bootstrap eureka server :", e); } }
③ 进入EurekaServerBootstrap.initEurekaServerContext()方法:
protected void initEurekaServerContext() throws Exception { //省略非核心代码 //从集群其他节点复制注册 int registryCount = this.registry.syncUp(); /** * 1、修改状态为UP * 2、调用父类的postInit 开启一个剔除定时任务,每隔60执行一次,从当前服务清单中把超时(默认90秒)没有续约剔 */ this.registry.openForTraffic(this.applicationInfoManager, registryCount); // Register all monitoring statistics. EurekaMonitors.registerAllStats(); }
④ PeerAwareInstanceRegistryImpl.syncUp()方法:
该方法中的eurekaClient.getApplications()是通过http调用,获取集群中的其他节点的所有服务实例。然后遍历获取到的apps,根据isRegisterable(instance)判断是否可注册,如果可以注册就调用register(instance, instance.getLeaseInfo().getDurationInSecs(), true)进行注册,注册实质就是往AbstractInstanceRegistry的属性private final ConcurrentHashMap<String, Map<String, Lease <InstanceInfo>>> registry = new ConcurrentHashMap<String, Map<String, Lease<InstanceInfo>>>();中加入服务实例信息。
⑤ PeerAwareInstanceRegistryImpl.openForTraffic()方法:
该方法核心第一步:applicationInfoManager.setInstanceStatus(InstanceStatus.UP)修改状态为UP,第二步:调用super.postInit();开启一个剔除定时任务,每隔60执行一次,从当前服务清单中把超时(默认90秒)没有续约剔除。
⑥ 进入AbstractInstanceRegistry.postInit()方法:
protected void postInit() { renewsLastMin.start(); if (evictionTaskRef.get() != null) { evictionTaskRef.get().cancel(); } //设置剔除任务EvictionTask evictionTaskRef.set(new AbstractInstanceRegistry.EvictionTask()); //每隔60s执行一次EvictionTask的run方法 evictionTimer.schedule(evictionTaskRef.get(), serverConfig.getEvictionIntervalTimerInMs(), serverConfig.getEvictionIntervalTimerInMs()); }
⑦ EvictionTask的run方法:
执行AbstractInstanceRegistry.evict(),剔除逻辑:主要的功能是将注册表registry,其实就是一个ConcurrentHashMap的所有注册实例遍历下,看哪些是过期的,过期了就加入到expiredLeases中,然后遍历expiredLeases,执行internalCancel方法把实例状态修改成DELETED状态,这样客户端就拿不到。
① EurekaServerConfig:初始化eurekaServer配置;
② EurekaController:初始化dashboard的相关接口,用户获取eurekaServer的相关信息;
③ PeerAwareInstanceRegistry:初始化集群注册表;
④ PeerEurekaNodes:初始化集群节点;
⑤ EurekaServerContext:基于eurekaServer配置,注册表,集群节点,以及服务实例初始化eurekaServer上下文;
⑥ EurekaServerBootstrap:初始化eureka启动类;
⑦ FilterRegistrationBean:往Filter注册表里面注册一个Jsrsey过滤器;
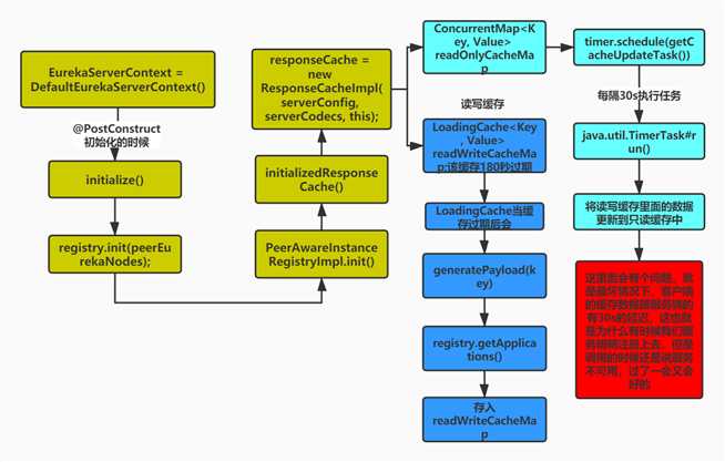
其中EurekaServerContext的默认实现DefaultEurekaServerContext在初始化的时候会调用initialize()方法,流程图如下:

ApplicationResource.addInstance()方法,核心逻辑就是调用PeerAwareInstanceRegistryImpl.register(final InstanceInfo info, final boolean isReplication)方法如下:
public void register(final InstanceInfo info, final boolean isReplication) { int leaseDuration = Lease.DEFAULT_DURATION_IN_SECS; if (info.getLeaseInfo() != null && info.getLeaseInfo().getDurationInSecs() > 0) { leaseDuration = info.getLeaseInfo().getDurationInSecs(); } //往注册表中注册实例信息,然后执行invalidateCache(),把读写缓存readWriteCacheMap失效掉 super.register(info, leaseDuration, isReplication); //复制到集群中的其他节 发起http调用,调用集群中的其他节点的注册服务实例接口 replicateToPeers(PeerAwareInstanceRegistryImpl.Action.Register, info.getAppName(), info.getId(), info, null, isReplication); }
ApplicationsResource.getContainers()方法如下:
public Response getContainers(@PathParam("version") String version, @HeaderParam(HEADER_ACCEPT) String acceptHeader, @HeaderParam(HEADER_ACCEPT_ENCODING) String acceptEncoding, @HeaderParam(EurekaAccept.HTTP_X_EUREKA_ACCEPT) String eurekaAccept, @Context UriInfo uriInfo, @Nullable @QueryParam("regions") String regionsStr) { //省略...... //1、构建缓存key Key cacheKey = new Key(Key.EntityType.Application, ResponseCacheImpl.ALL_APPS, keyType, CurrentRequestVersion.get(), EurekaAccept.fromString(eurekaAccept), regions ); Response response; if (acceptEncoding != null && acceptEncoding.contains(HEADER_GZIP_VALUE)) { //省略...... } else { //2、根据缓存key从缓存中获取,首先从只读缓存中取为null,再去读写缓存中取,然后设置到只读缓存中 response = Response.ok(responseCache.get(cacheKey)) .build(); } return response; }
ApplicationsResource.getContainerDifferential()方法,逻辑同获取全量实例信息接口一样,不同在于构建缓存key的时候传入的ALL_APPS_DELTA,而获取全量实例信息接口传入的是ALL_APPS。
InstanceResource.renewLease()方法,核心逻辑就是调用PeerAwareInstanceRegistryImpl.renew(final String appName, final String id, final boolean isReplication)方法进行续约,其实就是设置实例的lastUpdateTimestamp为当前时间+duration
public void renew() { //设置lastUpdateTimestamp为当前时间+duration lastUpdateTimestamp = System.currentTimeMillis() + duration; }
InstanceResource.cancelLease()方法,核心就是调用PeerAwareInstanceRegistryImpl.cancel(final String appName, final String id,final boolean isReplication)方法进行服务下线,其实就是把实例的状态设置成DELETE,然后执行invalidateCache(),把读写缓存readWriteCacheMap失效掉

自此Eureka服务端源码解析完成,接下来将对Eureka客户端源码进行解析。Eureka应用详见:Spring Cloud系列(二):Eureka应用详解
Spring Cloud系列(三):Eureka源码解析之服务端
原文:https://www.cnblogs.com/toby-xu/p/13770595.html