1:登录接口
这里有一个实际的登录接口,在响应中返回了一串token,如下图

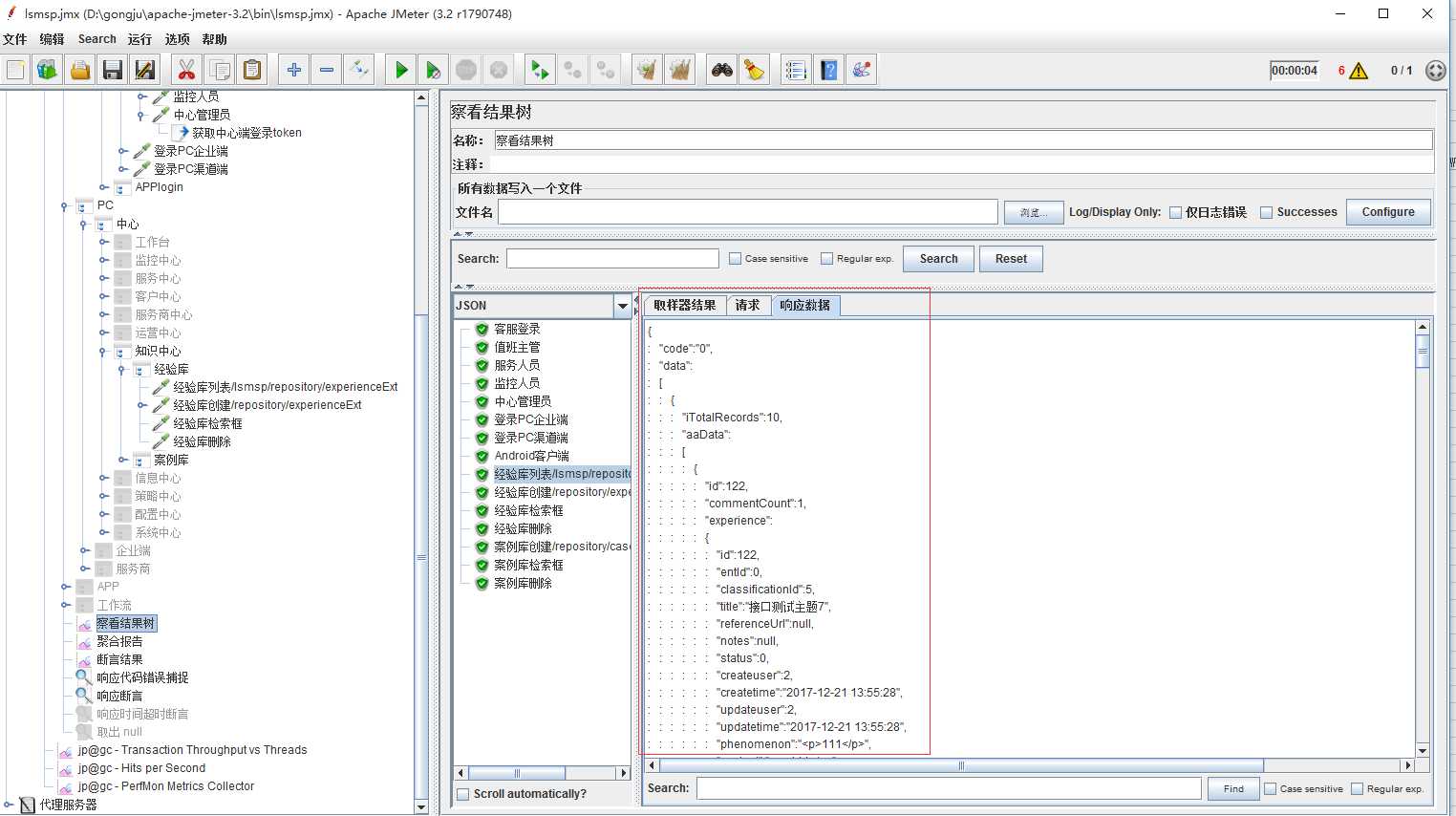
那么我们在接下来的接口-经验库列表中,就必须带入这一串token,否则响应报错,如下图所示


如何获取登录的口令呢?这里详细说明一下,如图所示


在接下来的接口中可以将获取的token作为变量调用,变量名为${center-token},如下图

观察请求头,发现传入了一串token,并且响应结果正确


自此,一个完整的登录关联就结束了。后续接口直接调用该token就可以。我们接下来继续说其它的参数关联
比如一个增删改查流程,想要做自动化检验就必须形成一个闭环,那么删除-修改-查看就必须调用同一个必填参数,例如唯一性的id。下面还是实例演示
我先新增一个经验库,可以看到结果中返回了一个id,我在后续接口中都必须调用此唯一性的id

接下来写一个正则将其取出,注意与之前token正则的不同之处

后续接口可以调用此参数,并正确响应


好了,一个完整的登录-查看-删除的流程到这里就可以结束了~下面是结尾彩蛋
上述的正则都是获取单个的参数,那么如果要传入一组参数要怎么写呢?

修改正则表达式

结果中可以看到传入了一整个数组

正则表达式简要说明:
() 括起来的部分就是需要提取的,对于你要提的内容需要用小括号括起来
. 点号表示匹配任何字符串
+ 表示一次或多次匹配,*表示匹配所有
? 在找到第一个匹配项后停止,不加?表示找到最后一个匹配项停止
模板:用$$引用起来,如果在正则表达式中有多个正则表达式(多个括号括起来的东东),则可以是$2$,$3$等等,表示解析到的第几个值给user_id。例如:$1$表示匹配到的第一个值
匹配数字:0代表随机取值,-1代表所有值,此时提取结果是一个数组,其余正整数代表第几个匹配的内容提取出来。如果匹配数字选择的是-1,还可以通过${XX_1}的方式来取第1个匹配的内容,${XX_2}来取第2个匹配的内容
原文:https://www.cnblogs.com/nadian/p/12061131.html