首页 > 其他 > 详细

ConcurrentHashMap的实现原理与使用

时间:2019-12-13 11:30:43      阅读:87      评论:0      收藏:0      [点我收藏+]

?一、 为什么要使用ConcurrentHashMap

在并发编程中使用HashMap可能导致程序死循环。而使用线程安全的HashTable效率又非常低下,基于以上两个原因,便有了ConcurrentHashMap的登场机会。

(1)线程不安全的HashMap

在多线程环境下,使用HashMap进行put操作会引起死循环,导致CPU利用率接近100%,所以在并发情况下不能使用HashMap。例如,执行以下代码会引起死循环。

final HashMap<String, String> map = new HashMap<String, String>(2);
        Thread t = new Thread(new Runnable() {
            @Override
            public void run() {
                for (int i = 0; i < 10000; i++) {
                    new Thread(new Runnable() {
                        @Override
                        public void run() {
                            map.put(UUID.randomUUID().toString(), "");
                        }
                    }, "ftf" + i).start();
                }
            }
        }, "ftf");
        t.start();
        t.join();

 

HashMap在并发执行put操作时会引起死循环,是因为多线程会导致HashMap的Entry链表形成环形数据结构,一旦形成环形数据结构,Entry的next节点永远不为空,就会产生死循环获取Entry

(2)效率低下的HashTable

HashTable容器使用synchronized来保证线程安全,但在线程竞争激烈的情况下HashTable的效率非常低下。因为当一个线程访问HashTable的同步方法,其他线程也访问HashTable的同步方法时,会进入阻塞或轮询状态。如线程1使用put进行元素添加,线程2不但不能使用put方法添加元素,也不能使用get方法来获取元素,所以竞争越激烈效率越低。

(3)ConcurrentHashMap的锁分段技术可有效提升并发访问率

HashTable容器在竞争激烈的并发环境下表现出效率低下的原因是所有访问HashTable的线程都必须竞争同一把锁,假如容器里有多把锁,每一把锁用于锁容器其中一部分数据,那么当多线程访问容器里不同数据段的数据时,线程间就不会存在锁竞争,从而可以有效提高并发访问效率,这就是ConcurrentHashMap所使用的锁分段技术。首先将数据分成一段一段地存储,然后给每一段数据配一把锁,当一个线程占用锁访问其中一个段数据的时候,其他段的数据也能被其他线程访问。

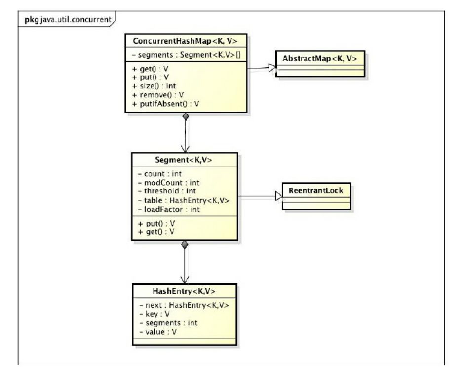
二、ConcurrentHashMap的结构

通过ConcurrentHashMap的类图来分析ConcurrentHashMap的结构,如2-1所示。ConcurrentHashMap是由Segment数组结构和HashEntry数组结构组成。Segment是一种可重入锁(ReentrantLock),在ConcurrentHashMap里扮演锁的角色;HashEntry则用于存储键值对数据。一个ConcurrentHashMap里包含一个Segment数组。Segment的结构和HashMap类似,是一种数组和链表结构。一个Segment里包含一个HashEntry数组,每个HashEntry是一个链表结构的元素,每个Segment守护着一个HashEntry数组里的元素,当对HashEntry数组的数据进行修改时,

必须首先获得与它对应的Segment锁,如图2-2所示。

技术分享图片

           图2-1 ConcurrentHashMap的类图

技术分享图片

                图2-2 ConcurrentHashMap的结构图

三、ConcurrentHashMap的初始化

ConcurrentHashMap初始化方法是通过initialCapacity、loadFactor和concurrencyLevel等几个参数来初始化segment数组、段偏移量segmentShift、段掩码segmentMask和每个segment里的HashEntry数组来实现的。

(一)初始化segments数组

让我们来看一下初始化segments数组的源代码。

 if (concurrencyLevel > MAX_SEGMENTS)
            concurrencyLevel = MAX_SEGMENTS;
            int sshift = 0;
            int ssize = 1;
            while (ssize < concurrencyLevel) {
                ++sshift;
                ssize <<= 1;
        }
            segmentShift = 32 - sshift;
            segmentMask = ssize - 1;
            this.segments = Segment.newArray(ssize);

 

由上面的代码可知,segments数组的长度ssize是通过concurrencyLevel计算得出的。为了能通过按位与的散列算法来定位segments数组的索引,必须保证segments数组的长度是2的N次方(power-of-two size),所以必须计算出一个大于或等于concurrencyLevel的最小的2的N次方值来作为segments数组的长度。假如concurrencyLevel等于14、15或16,ssize都会等于16,即容器里锁的个数也是16。

注意 concurrencyLevel的最大值是65535,这意味着segments数组的长度最大为65536,对应的二进制是16位。

(二)初始化segmentShift和segmentMask

这两个全局变量需要在定位segment时的散列算法里使用,sshift等于ssize从1向左移位的次数,在默认情况下concurrencyLevel等于16,1需要向左移位移动4次,所以sshift等于4。segmentShift用于定位参与散列运算的位数,segmentShift等于32减sshift,所以等于28,这里之所以用32是因为ConcurrentHashMap里的hash()方法输出的最大数是32位的,后面的测试中我们可以看到这点。segmentMask是散列运算的掩码,等于ssize减1,即15,掩码的二进制各个位的值都是1。因为ssize的最大长度是65536,所以segmentShift最大值是16,segmentMask最大值是

65535,对应的二进制是16位,每个位都是1。

(三)初始化segmentShift和segmentMask

输入参数initialCapacity是ConcurrentHashMap的初始化容量,loadfactor是每个segment的负载因子,在构造方法里需要通过这两个参数来初始化数组中的每个segment。

if (initialCapacity > MAXIMUM_CAPACITY)
            initialCapacity = MAXIMUM_CAPACITY;
        int c = initialCapacity / ssize;
        if (c * ssize < initialCapacity)
            ++c;
        int cap = 1;
        while (cap < c)
            cap <<= 1;
        for (int i = 0; i < this.segments.length; ++i)
            this.segments[i] = new Segment<K,V>(cap, loadFactor);

上面代码中的变量cap就是segment里HashEntry数组的长度,它等于initialCapacity除以ssize的倍数c,如果c大于1,就会取大于等于c的2的N次方值,所以cap不是1,就是2的N次方。segment的容量threshold=(int)cap*loadFactor,默认情况下initialCapacity等于16,loadfactor等于0.75,通过运算cap等于1,threshold等于零。6.1.4 定位Segment既然ConcurrentHashMap使用分段锁Segment来保护不同段的数据,那么在插入和获取元素的时候,必须先通过散列算法定位到Segment。可以看到ConcurrentHashMap会首先使用Wang/Jenkins hash的变种算法对元素的hashCode进行一次再散列。

 private static int hash(int h) {
            h += (h << 15) ^ 0xffffcd7d;
            h ^= (h >>> 10);
            h += (h << 3);
            h ^= (h >>> 6);
            h += (h << 2) + (h << 14);
            return h ^ (h >>> 16);
        }

 

之所以进行再散列,目的是减少散列冲突,使元素能够均匀地分布在不同的Segment上,从而提高容器的存取效率。假如散列的质量差到极点,那么所有的元素都在一个Segment中,不仅存取元素缓慢,分段锁也会失去意义。笔者做了一个测试,不通过再散列而直接执行散列计算。

System.out.println(Integer.parseInt("0001111", 2) & 15);
System.out.println(Integer.parseInt("0011111", 2) & 15);
System.out.println(Integer.parseInt("0111111", 2) & 15);
System.out.println(Integer.parseInt("1111111", 2) & 15);

 

计算后输出的散列值全是15,通过这个例子可以发现,如果不进行再散列,散列冲突会非常严重,因为只要低位一样,无论高位是什么数,其散列值总是一样。我们再把上面的二进制数据进行再散列后结果如下(为了方便阅读,不足32位的高位补了0,每隔4位用竖线分割下)。

01000111011001111101101001001110
11110111010000110000000110111000
01110111011010010100011000111110
10000011000000001100100000011010

 

可以发现,每一位的数据都散列开了,通过这种再散列能让数字的每一位都参加到散列运算当中,从而减少散列冲突。ConcurrentHashMap通过以下散列算法定位segment。

 final Segment<K,V> segmentFor(int hash) {
            return segments[(hash >>> segmentShift) & segmentMask];
        }

 

默认情况下segmentShift为28,segmentMask为15,再散列后的数最大是32位二进制数据,向右无符号移动28位,意思是让高4位参与到散列运算中,(hash>>>segmentShift)&segmentMask的运算结果分别是4、15、7和8,可以看到散列值没有发生冲突。

四、ConcurrentHashMap的操作

(一) get操作

Segment的get操作实现非常简单和高效。先经过一次再散列,然后使用这个散列值通过散列运算定位到Segment,再通过散列算法定位到元素,代码如下。

 public V get(Object key) {
            int hash = hash(key.hashCode());
            return segmentFor(hash).get(key, hash);
        }

 

Segement大小的count字段和用于存储值的HashEntry的value。定义成volatile的变量,能够在线程之间保持可见性,能够被多线程同时读,并且保证不会读到过期的值,但是只能被单线程写(有一种情况可以被多线程写,就是写入的值不依赖于原值),在get操作里只需要读不需要写

共享变量count和value,所以可以不用加锁。之所以不会读到过期的值,是因为根据Java内存模型的happen before原则,对volatile字段的写入操作先于读操作,即使两个线程同时修改和获取volatile变量,get操作也能拿到最新的值,这是用volatile替换锁的经典应用场景。

transient volatile int count;
volatile V value;

在定位元素的代码里我们可以发现,定位HashEntry和定位Segment的散列算法虽然一样,都与数组的长度减去1再相“与”,但是相“与”的值不一样,定位Segment使用的是元素的hashcode通过再散列后得到的值的高位,而定位HashEntry直接使用的是再散列后的值。其目的是避免两次散列后的值一样,虽然元素在Segment里散列开了,但是却没有在HashEntry里散列开。

hash >>> segmentShift) & segmentMask // 定位Segment所使用的hash算法
int index = hash & (tab.length - 1); // 定位HashEntry所使用的hash算法

(二).put操作

由于put方法里需要对共享变量进行写入操作,所以为了线程安全,在操作共享变量时必须加锁。put方法首先定位到Segment,然后在Segment里进行插入操作。插入操作需要经历两个步骤,第一步判断是否需要对Segment里的HashEntry数组进行扩容,第二步定位添加元素的位置,然后将其放在HashEntry数组里。

1、是否需要扩容

在插入元素前会先判断Segment里的HashEntry数组是否超过容量(threshold),如果超过阈值,则对数组进行扩容。值得一提的是,Segment的扩容判断比HashMap更恰当,因为HashMap是在插入元素后判断元素是否已经到达容量的,如果到达了就进行扩容,但是很有可能扩容之后没有新元素插入,这时HashMap就进行了一次无效的扩容。

2、如何扩容

在扩容的时候,首先会创建一个容量是原来容量两倍的数组,然后将原数组里的元素进行再散列后插入到新的数组里。为了高效,ConcurrentHashMap不会对整个容器进行扩容,而只对某个segment进行扩容。

(三) size操作

如果要统计整个ConcurrentHashMap里元素的大小,就必须统计所有Segment里元素的大小后求和。Segment里的全局变量count是一个volatile变量,那么在多线程场景下,是不是直接把所有Segment的count相加就可以得到整个ConcurrentHashMap大小了呢?不是的,虽然相加时可以获取每个Segment的count的最新值,但是可能累加前使用的count发生了变化,那么统计结果就不准了。所以,最安全的做法是在统计size的时候把所有Segment的put、remove和clean方法全部锁住,但是这种做法显然非常低效。因为在累加count操作过程中,之前累加过的count发生变化的几率非常小,所以ConcurrentHashMap的做法是先尝试2次通过不锁住Segment的方式来统计各个Segment大小,如果统计的过程中,容器的count发生了变化,则再采用加锁的方式来统计所有Segment的大小。那么ConcurrentHashMap是如何判断在统计的时候容器是否发生了变化呢?使用modCount变量,在put、remove和clean方法里操作元素前都会将变量modCount进行加1,那么在统计size前后比较modCount是否发生变化,从而得知容器的大小是否发生变化。

ConcurrentHashMap的实现原理与使用

原文:https://www.cnblogs.com/wqsbk/p/12034129.html

(0)
(0)
   
举报
评论 一句话评论(0
关于我们 - 联系我们 - 留言反馈 - 联系我们:wmxa8@hotmail.com
© 2014 bubuko.com 版权所有
打开技术之扣,分享程序人生!