刷新后,会删除该资源在全网 CDN 节点上的缓存。当用户请求到达节点时,节点会回源站拉取对应资源,返回给用户并缓存到节点,保证用户获取到最新资源。
预热后,该资源会提前缓存到全网 CDN 节点。当用户请求到达节点时,可以直接在节点获取到资源。
您在源站上更新资源后,如果希望用户访问不再获取旧资源,直接获取新资源,您可以使用 URL 刷新 或 目录刷新 功能。如果希望 CDN 预先将资源由源站主动缓存至 猫云CDN 节点,则可以使用 URL 预热 功能。
使用方法
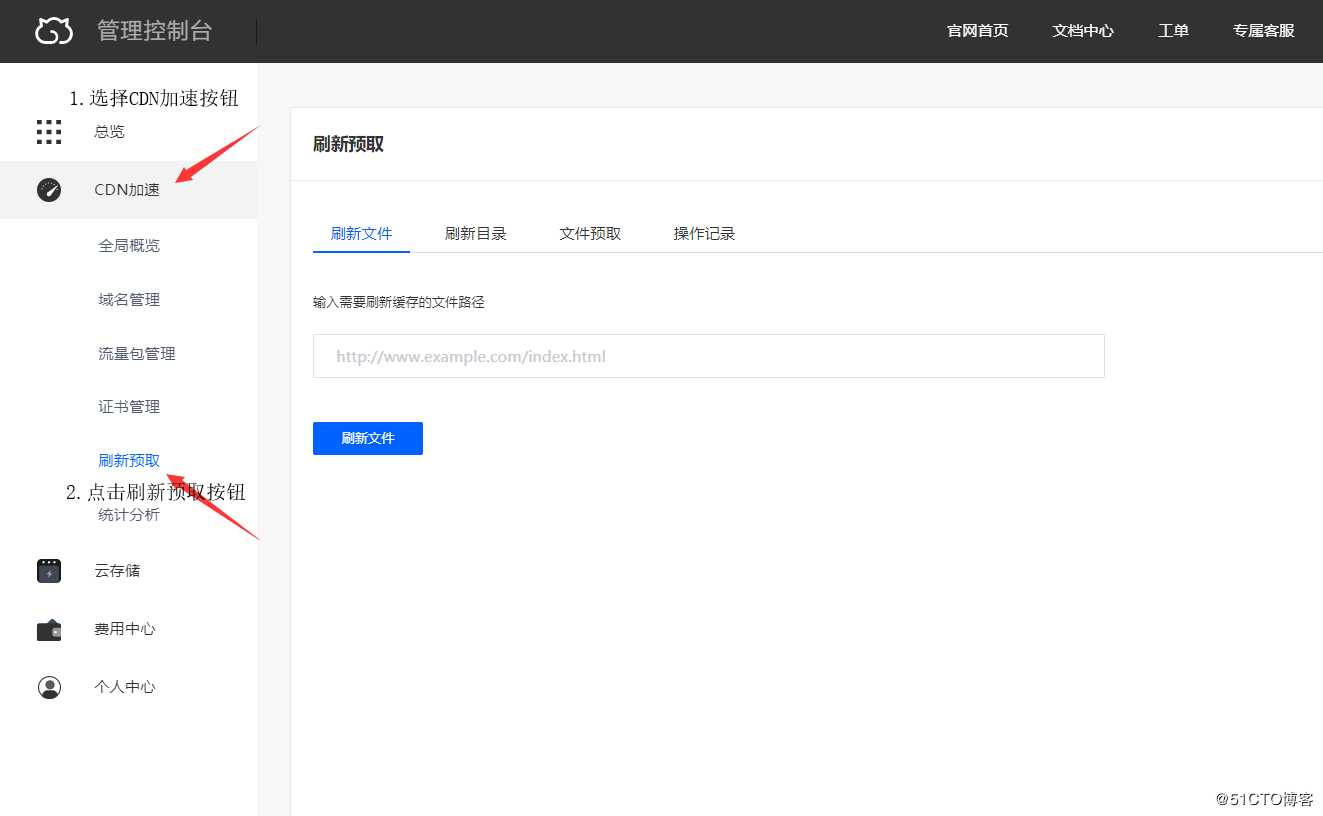
进入猫云控制台,点击CDN加速功能,选择刷新预取功能,可进行刷新文件,刷新目录,文件预热等功能。
原文:https://blog.51cto.com/14614327/2457768