在构建一个web应用时基本的套路就是SSM,其中的M就是Mybatis。 Mybatis作为一款开源的ORM框架, 由于其易于上手的特点成为当下比较流行的ORM框架,当然它还有一款插件能够根据表结构自动生成Model, Dao接口, SqlMapper.xml文件,这样工作效率就直线上升了,所以了解Mybatis如何与Spring结合就显得很重要,不要等到出问题而不知所措。本文只是简单梳理一下,Spring中的Dao接口的实例是如何注入的。
下面贴一段代码,讲讲怎么使用,mvn依赖我就不贴了。
<!-- 定义数据源, 管理数据库连接池,configure copy from druid -->
<bean id="dataSource" class="com.alibaba.druid.pool.DruidDataSource" init-method="init" destroy-method="close">
<property name="url" value="${jdbc.url}" />
<property name="username" value="${jdbc.username}" />
<property name="password" value="${jdbc.password}" />
<property name="filters" value="stat" />
<property name="maxActive" value="${jdbc.maxPoolSize}" />
<property name="initialSize" value="${jdbc.initialPoolSize}" />
<property name="maxWait" value="60000" />
<property name="minIdle" value="1" />
<property name="timeBetweenEvictionRunsMillis" value="60000" />
<property name="minEvictableIdleTimeMillis" value="300000" />
<property name="testWhileIdle" value="true" />
<property name="testOnBorrow" value="false" />
<property name="testOnReturn" value="false" />
<property name="poolPreparedStatements" value="true" />
<property name="maxOpenPreparedStatements" value="20" />
<property name="asyncInit" value="true" />
</bean>
<!-- 很重要,还不知怎么描述 -->
<bean id="sqlSessionFactory" class="org.mybatis.spring.SqlSessionFactoryBean">
<property name="dataSource" ref="dataSource"/>
<property name="configuration">
<bean class="org.apache.ibatis.session.Configuration">
<property name="mapUnderscoreToCamelCase" value="true"/>
</bean>
</property>
<property name="mapperLocations">
<list>
<value>classpath:mybatis/sqlMapper.xml</value>
</list>
</property>
</bean>
<!-- 扫描哪些类需要绑定sql -->
<bean class="org.mybatis.spring.mapper.MapperScannerConfigurer">
<property name="basePackage" value="com.learn.mybatis.core.dao"/>
<property name="annotationClass" value="org.springframework.stereotype.Repository"/>
<property name="sqlSessionFactoryBeanName" value="sqlSessionFactory"/>
</bean>
好的,重要的类差不多都已经登场了,下面就看看MapperScannerConfigure, SqlSessionFactoryBean中藏有何种玄机,怎样做到如此简单易于上手的。

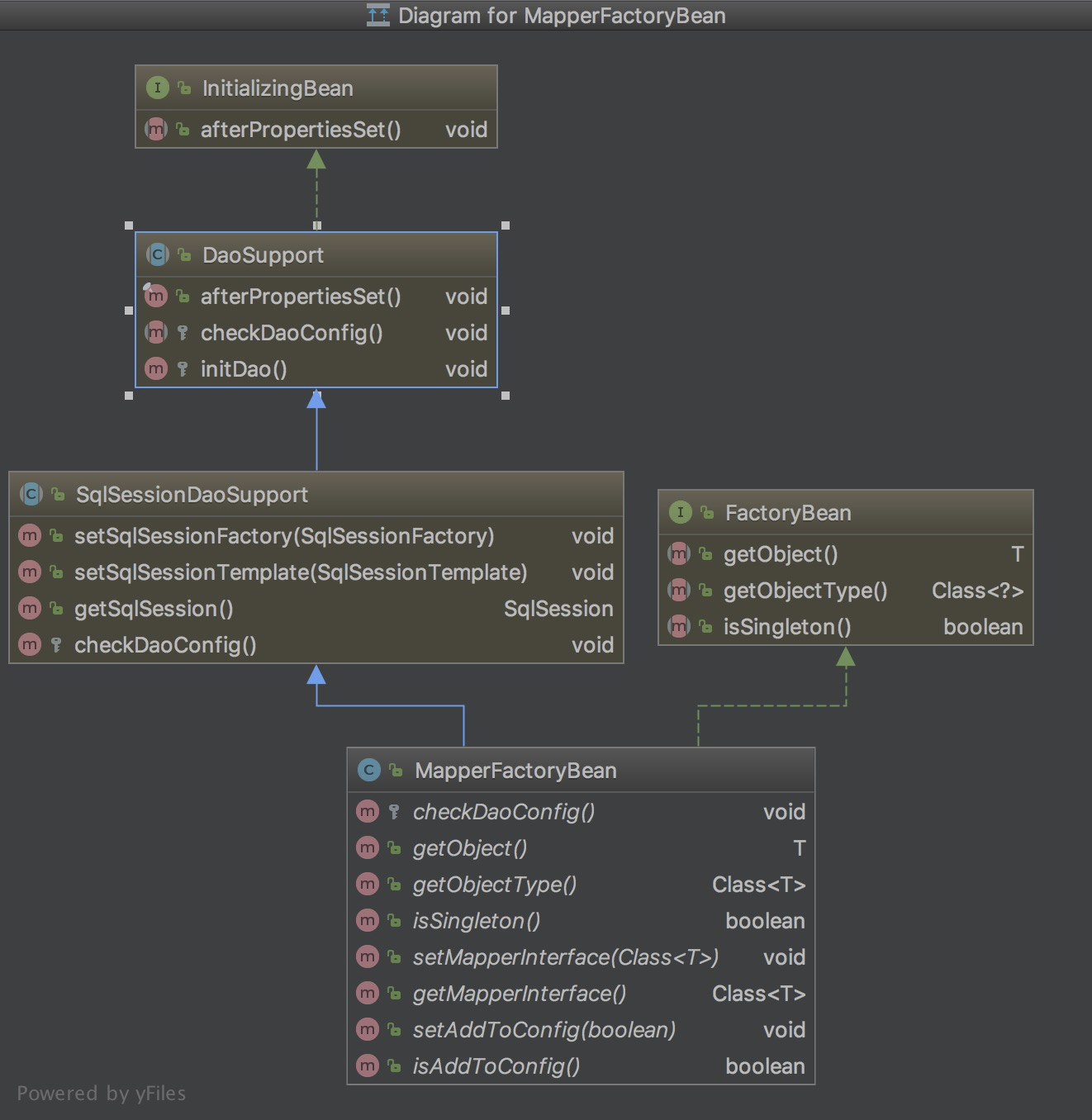
从类图中可以看出MapperScannerConfigure implements BeanDefinitionRegistryPostProcessor, InitializingBean, ApplicationContextAware, BeanNameAware,其中InitializingBean, ApplicationContextAware, BeanNameAware用于getBean过程中对该bean的初始化,先执行Aware接口的相关操作,BeanNameAware把bean的名字赋值给给bean的实例属性,ApplicationContextAware把当前的ApplicationContext赋值给bean的实例属性,而InitializingBean则对该bean进行初始化动作(判断要扫描的basePackage是否为空)。
BeanDefinitionRegistryPostProcessor有什么用呢,从字面意思上看主要用于BeanDefinition的注册,从继承关系上看它实现了BeanFactoryPostProcessor接口。回忆一下Spring的ApplicationContext进行refresh过程,create beanFactory就会把所有在文件中定义的bean转化为BeanDefinition的数据结构进行存储用于后面的getBean操作。而实现了PostProcessor接口的类会在ApplicationContext初始化过程中被实例化,用于在BeanFactory创建后的处理。具体的调用过程如下:
(1)在AbstractApplicationContext中的refresh接口调用invokeBeanFactoryPostProcessors(beanFactory)


(2)在PostProcessorRegistrationDelegate实现PostProcessor类的注入,根据是否实现PriorityOrdered.class,Ordered.class的顺序调用PostProcessor的postProcessBeanFactory对BeanFactory进行处理。

尴尬的是MapperScannerConfigure实现的postProcessBeanFactory是空,没有做处理。那要实现这个PostProcess接口有何用?原来没有。MapperScannerConfigure实现的BeanDefinitionRegistryPostProcessor extends BeanFactoryPostProcessor而其逻辑处理是和BeanFactoryProcessor在一样的都在invokeBeanFactoryPostProcessors中,对实现了该接口的bean进行实例化,然后调用postProcessBeanDefinitionRegistry(对于BeanDefinitionRegistryPostProcessor来说)进行处理。如下图:


在调用postProcessBeanDefinitionRegistry的过程中定义了一个ClassPathMapperScanner对象,把MapperScannerConfigure的一些属性值赋值给ClassPathMapperScanner,然后启动scan扫描basePackage下带有特定注解的类并将其转换成BeanDefinition结构注册到BeanFactory中。接下来看一下ClassPathMapperScanner的scan究竟做了什么。

scan依托于ClassPathMapperScanner的父类ClassPathBeanDefinitionScanner扫描符合特定注解的beanDefinition, 重点是在获取这些beanDefinition后,来了一个偷天换日的操纵processBeanDefinitions。在这个processBeanDefinitions中,ClassPathMapperScanner把从basePackage中带有特定annotation的beanDefinition换成了beanDefinition的beanClass换成了MapperFactoryBean.class, 把该beanDefinition的数据结构换成了MapperFactoryBean的beanDefinition的,以前的beanDefinition名存实亡,其他依赖该bean注入的其实就是一个MapperFactoryBean了。(这一招值得借鉴)

例如:
@Repository
interface PeopleDao {
int insert(...)
....
}
在MapperScannerConfigure扫描后会生成这样一个MapperFactoryBean的BeanDefinition:
beanClass:MapperFactoryBean.class
mapperInterface: PeopleDao.class
sqlSessionFactory: sqlSessionFactory(就是MapperScannerConfigure配置中的sqlSessionFactory)
### 3.3 MapperFactoryBean闪亮登场

MapperFactoryBean是一个工厂类,当该类的bean实例化的时候就会调用getObject方法生成一个bean。前文说过MapperScannerConfigure扫描的时候会根据配置把MapperFactoryBean的BeanDefinition结构数据准备好, 在MapperFactoryBean实例化完成的时候其各个属性值都具有相应的配置值了。
MapperFactoryBean的实例:
mapperInterface:PeopleDao.class
addToConfig:true
sqlSession:new SqlSessionTemplate(sqlSessionFactory)(注:MapperScannerConfigure里面用的是sqlSessionFactory)
public T getObject() throws Exception {
return this.getSqlSession().getMapper(this.mapperInterface);
}
这个工厂类生成的bean就是根据mapperInterface从sqlSessionFactory获取的Mapper.
SqlSessionTemplate是对普通sqlSession的一个包装,对sqlSession的操作都会被代理到其属性sqlSessionProxy中,而sqlSessionProxy主要是用于sqlSession与线程的绑定,处理事务的一致性。
public
return this.getConfiguration().getMapper(type, this);
}
public Configuration getConfiguration() {
return this.sqlSessionFactory.getConfiguration();
}
public SqlSessionTemplate(SqlSessionFactory sqlSessionFactory, ExecutorType executorType, PersistenceExceptionTranslator exceptionTranslator) {
Assert.notNull(sqlSessionFactory, "Property ‘sqlSessionFactory‘ is required");
Assert.notNull(executorType, "Property ‘executorType‘ is required");
this.sqlSessionFactory = sqlSessionFactory;
this.executorType = executorType;
this.exceptionTranslator = exceptionTranslator;
this.sqlSessionProxy = (SqlSession)Proxy.newProxyInstance(SqlSessionFactory.class.getClassLoader(), new Class[]{SqlSession.class}, new SqlSessionTemplate.SqlSessionInterceptor());
}
````

SqlSessionFactory也是一个工厂类,实例化的时候会通过getObject返回对象,在SqlSessionFactory实例化的时候会调用初始化方法afterPropertiesSet, 在这个方法中会调用buildSqlSessionFactory生成一个DefaultSqlSessionFactory对象,前面对SqlSessionFactory的处理都是基于DefaultSqlSessionFactory来作用的。DefaultSqlSessionFactory有一个属性Configuration,各种Mybatis所需要的值都包含在其中,而buildSqlSessionFactory过程中也会把当前环境和配置设置到Configuration。
原文:https://www.cnblogs.com/wagne/p/10597583.html