以前Insus.NET开发asp.net时,一直无法把Realplayer的rmvb格式的视频在aspx网页播放与显示。现在学习ASP.NET MVC了,再次尝试这个,望它能在MVC的应用程序运行。
下面是实现的方法与步骤:
一,建立一个model,是解决过长参数。
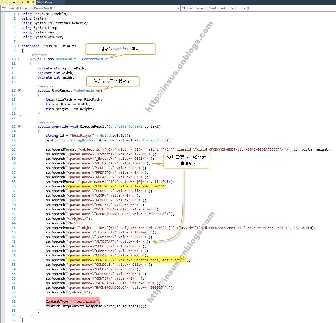
二,自定义一个Result,先在MVC应用程序下,创建一个目录Results,然后新建一个类VideoMedia。
此自定义类继承ContentResult,并override ExecuteResult()方法。
四,在Views/Exercise目录下,创建一个RmvbDemo.cshtml视图:
哗,出错了,无法播放,发生什么情况?在前一个演示中《MVC应用程序显示RealPlayer(rm)视频》http://www.cnblogs.com/insus/p/3607808.html,Realplayer的rm是能正常播放的,因为客户端已经安装的Realplayer。为何rmvb格式的不行呢?
解决方法,是为IIS添加MIME Type:
再者,如果你用Visual Studio开发时,它使用的一般是IIS Express,那怎样添加这个MIME Type呢? 没事的,你可以直接添加在web.config中。
再次浏览,OK:
MVC应用程序播放RealPlayer(rmvb)视频,布布扣,bubuko.com
原文:http://www.cnblogs.com/lschenblog/p/3896584.html