张季跃 201771010139《面向对象程序设计(java)》第十五周学习总结
第一部分:理论知识学习部分
第13章 部署应用程序:
JAR文件:
(1) 每个JAR文件中包含一个用于描述归档特征的清单文 件(manifest)。清单文件被命名为MANIFEST.MF,它 位于JAR文件的一个特殊的META-INF子目录中。
(2) 最小的符合标准的清单文件是很简单的: Manifest-Version:1.0 复杂的清单文件包含多个条目,这些条目被分成 多个节。第一节被称为主节,作用于整个JAR文件。 随后的条目用来指定已命名条目的属性,可以是文件 、包或者URL。
(3) 清单文件的节与节之间用空行分开,最后一行必须以 换行符结束。否则,清单文件将无法被正确地读取.
5.资源:
(1) Java中,应用程序使用的类通常需要一些相关的数 据文件,这些文件称为资源(Resource)。 –图像和声音文件。 –带有消息字符串和按钮标签的文本文件。 –二进制数据文件,如:描述地图布局的文件。
(2) 类加载器知道如何搜索类文件,直到在类路径、 存档文件或Web服务器上找到为止。
(3)利用资源机制对于非类文件也可以进行同样操作 ,具体步骤如下: – 获得资源的Class对象。 – 如果资源是一个图像或声音文件,那么就需要调用 getresource(filename)获得资源的URL位置,然后利 用getImage或getAudioClip方法进行读取。 – 如果资源是文本或二进制文件,那么就可以使用 getResouceAsStream方法读取文件中的数据.
(4)资源文件可以与类文件放在同一个目录中,也可 以将资源文件放在其它子目录中.
第二部分:实验操作:
1、实验目的与要求
(1) 掌握Java应用程序的打包操作;
(2) 了解应用程序存储配置信息的两种方法;
(3) 掌握基于JNLP协议的java Web Start应用程序的发布方法;
(5) 掌握Java GUI 编程技术。
2、实验内容和步骤
实验1: 导入第13章示例程序,测试程序并进行代码注释。
测试程序1
l 在elipse IDE中调试运行教材585页程序13-1,结合程序运行结果理解程序;
l 将所生成的JAR文件移到另外一个不同的目录中,再运行该归档文件,以便确认程序是从JAR文件中,而不是从当前目录中读取的资源。
l 掌握创建JAR文件的方法;
package resource;
import java.awt.*;
import java.io.*;
import java.net.*;
import java.util.*;
import javax.swing.*;
/**
* @version 1.41 2015-06-12
* @author Cay Horstmann
*/
public class ResourceTest
{
public static void main(String[] args)
{
EventQueue.invokeLater(() -> {
JFrame frame = new ResourceTestFrame();
frame.setTitle("ResourceTest");
frame.setDefaultCloseOperation(JFrame.EXIT_ON_CLOSE);
frame.setVisible(true);
});
}
}
/**
* 一个加载图像和文本资源的框架
*/
class ResourceTestFrame extends JFrame
{
private static final int DEFAULT_WIDTH = 300;
private static final int DEFAULT_HEIGHT = 300;
public ResourceTestFrame()
{
setSize(DEFAULT_WIDTH, DEFAULT_HEIGHT);
//返回类,并查找带有给定名称的资源。
URL aboutURL = getClass().getResource("about.gif");
Image img = new ImageIcon(aboutURL).getImage();
//利用about.gif图像文件制作图标,在找到ResourceTest类的地方查找about.gif文件
setIconImage(img);
//读取文件夹内容,写入到文本区中
JTextArea textArea = new JTextArea();
//创建文本区
InputStream stream = getClass().getResourceAsStream("about.txt");
try (Scanner in = new Scanner(stream, "UTF-8"))
{
while (in.hasNext())
textArea.append(in.nextLine() + "\n");
}
add(textArea);
}
}
测试结果:


测试程序2
l 在elipse IDE中调试运行教材583页-584程序13-2,结合程序运行结果理解程序;
l 了解Properties类中常用的方法;
测试代码:
package properties; import java.awt.EventQueue; import java.awt.event.*; import java.io.*; import java.util.Properties; import javax.swing.*; /** * A program to test properties. The program remembers the frame position, size, * and title. * @version 1.01 2015-06-16 * @author Cay Horstmann */ public class PropertiesTest { public static void main(String[] args) { EventQueue.invokeLater(() -> { PropertiesFrame frame = new PropertiesFrame(); frame.setVisible(true); }); } } /** * A frame that restores position and size from a properties file and updates * the properties upon exit. */ class PropertiesFrame extends JFrame { private static final int DEFAULT_WIDTH = 300; private static final int DEFAULT_HEIGHT = 200; private File propertiesFile; private Properties settings; public PropertiesFrame() { // 从属性中获取位置、大小和标题 String userDir = System.getProperty("user.home"); //(读取单个键)找出用户的主目录,主目录包含user.home File propertiesDir = new File(userDir, ".corejava"); if (!propertiesDir.exists()) propertiesDir.mkdir(); propertiesFile = new File(propertiesDir, "program.properties"); //把所有默认值放在一个二级属性映射中,并在主属性映射的构造器中提供这个二级属性 Properties defaultSettings = new Properties(); defaultSettings.setProperty("left", "0"); defaultSettings.setProperty("top", "0"); defaultSettings.setProperty("width", "" + DEFAULT_WIDTH); defaultSettings.setProperty("height", "" + DEFAULT_HEIGHT); defaultSettings.setProperty("title", ""); settings = new Properties(defaultSettings); if (propertiesFile.exists()) try (InputStream in = new FileInputStream(propertiesFile)) { settings.load(in); } catch (IOException ex) { ex.printStackTrace(); } int left = Integer.parseInt(settings.getProperty("left")); int top = Integer.parseInt(settings.getProperty("top")); int width = Integer.parseInt(settings.getProperty("width")); int height = Integer.parseInt(settings.getProperty("height")); setBounds(left, top, width, height); // 如果没有标题,询问用户 String title = settings.getProperty("title"); if (title.equals("")) title = JOptionPane.showInputDialog("Please supply a frame title:"); if (title == null) title = ""; setTitle(title); //添加指定的窗口侦听器,以从此窗口接收窗口事件 addWindowListener(new WindowAdapter() { public void windowClosing(WindowEvent event) { settings.setProperty("left", "" + getX()); settings.setProperty("top", "" + getY()); settings.setProperty("width", "" + getWidth()); settings.setProperty("height", "" + getHeight()); settings.setProperty("title", getTitle()); try (OutputStream out = new FileOutputStream(propertiesFile)) { settings.store(out, "Program Properties"); } catch (IOException ex) { ex.printStackTrace(); } System.exit(0); } }); } }
测试结果:

测试程序3
l 在elipse IDE中调试运行教材593页-594程序13-3,结合程序运行结果理解程序;
l 了解Preferences类中常用的方法;
测试代码:
package preferences; import java.awt.*; import java.io.*; import java.util.prefs.*; import javax.swing.*; import javax.swing.filechooser.*; /** * A program to test preference settings. The program remembers the frame * position, size, and title. * @version 1.03 2015-06-12 * @author Cay Horstmann */ public class PreferencesTest { public static void main(String[] args) { EventQueue.invokeLater(() -> { PreferencesFrame frame = new PreferencesFrame(); frame.setDefaultCloseOperation(JFrame.EXIT_ON_CLOSE); frame.setVisible(true); }); } } /** * A frame that restores position and size from user preferences and updates the * preferences upon exit. */ class PreferencesFrame extends JFrame { private static final int DEFAULT_WIDTH = 300; private static final int DEFAULT_HEIGHT = 200; private Preferences root = Preferences.userRoot(); private Preferences node = root.node("/com/horstmann/corejava"); // 定义节点路径名 public PreferencesFrame() { // 从偏好获得位置、大小、标题 int left = node.getInt("left", 0); int top = node.getInt("top", 0); int width = node.getInt("width", DEFAULT_WIDTH); int height = node.getInt("height", DEFAULT_HEIGHT); setBounds(left, top, width, height); // 如果没有标题,询问用户 String title = node.get("title", ""); if (title.equals("")) title = JOptionPane.showInputDialog("Please supply a frame title:"); if (title == null) title = ""; setTitle(title); // 设置显示XML文件的文件选择器 final JFileChooser chooser = new JFileChooser(); chooser.setCurrentDirectory(new File(".")); chooser.setFileFilter(new FileNameExtensionFilter("XML files", "xml")); // 设置菜单 JMenuBar menuBar = new JMenuBar(); setJMenuBar(menuBar); JMenu menu = new JMenu("File"); menuBar.add(menu); JMenuItem exportItem = new JMenuItem("Export preferences"); menu.add(exportItem); exportItem .addActionListener(event -> { if (chooser.showSaveDialog(PreferencesFrame.this) == JFileChooser.APPROVE_OPTION) { try { savePreferences(); OutputStream out = new FileOutputStream(chooser .getSelectedFile()); node.exportSubtree(out); out.close(); } catch (Exception e) { e.printStackTrace(); } } }); JMenuItem importItem = new JMenuItem("Import preferences"); menu.add(importItem); importItem .addActionListener(event -> { if (chooser.showOpenDialog(PreferencesFrame.this) == JFileChooser.APPROVE_OPTION) { try { InputStream in = new FileInputStream(chooser .getSelectedFile()); Preferences.importPreferences(in); in.close(); } catch (Exception e) { e.printStackTrace(); } } }); JMenuItem exitItem = new JMenuItem("Exit"); menu.add(exitItem); exitItem.addActionListener(event -> { savePreferences(); System.exit(0); }); } public void savePreferences() { node.putInt("left", getX()); node.putInt("top", getY()); node.putInt("width", getWidth()); node.putInt("height", getHeight()); node.put("title", getTitle()); } }
测试结果:

测试程序4
l 在elipse IDE中调试运行教材619页-622程序13-6,结合程序运行结果理解程序;
l 掌握基于JNLP协议的java Web Start应用程序的发布方法。
测试代码:
package webstart; import java.awt.*; import javax.swing.*; /** * A calculator with a calculation history that can be deployed as a Java Web Start application. * @version 1.04 2015-06-12 * @author Cay Horstmann */ public class Calculator { public static void main(String[] args) { EventQueue.invokeLater(() -> { CalculatorFrame frame = new CalculatorFrame(); frame.setDefaultCloseOperation(JFrame.EXIT_ON_CLOSE); frame.setVisible(true); }); } }
package webstart; import java.io.BufferedReader; import java.io.ByteArrayInputStream; import java.io.ByteArrayOutputStream; import java.io.FileNotFoundException; import java.io.IOException; import java.io.InputStream; import java.io.InputStreamReader; import java.io.OutputStream; import java.io.PrintStream; import java.net.MalformedURLException; import java.net.URL; import javax.jnlp.BasicService; import javax.jnlp.FileContents; import javax.jnlp.FileOpenService; import javax.jnlp.FileSaveService; import javax.jnlp.PersistenceService; import javax.jnlp.ServiceManager; import javax.jnlp.UnavailableServiceException; import javax.swing.JFrame; import javax.swing.JMenu; import javax.swing.JMenuBar; import javax.swing.JMenuItem; import javax.swing.JOptionPane; /** * A frame with a calculator panel and a menu to load and save the calculator history. */ public class CalculatorFrame extends JFrame { private CalculatorPanel panel; public CalculatorFrame() { setTitle(); panel = new CalculatorPanel(); add(panel); JMenu fileMenu = new JMenu("File"); JMenuBar menuBar = new JMenuBar(); menuBar.add(fileMenu); setJMenuBar(menuBar); JMenuItem openItem = fileMenu.add("Open"); openItem.addActionListener(event -> open()); JMenuItem saveItem = fileMenu.add("Save"); saveItem.addActionListener(event -> save()); pack(); } /** * Gets the title from the persistent store or asks the user for the title if there is no prior * entry. */ public void setTitle() { try { String title = null; BasicService basic = (BasicService) ServiceManager.lookup("javax.jnlp.BasicService"); URL codeBase = basic.getCodeBase(); PersistenceService service = (PersistenceService) ServiceManager .lookup("javax.jnlp.PersistenceService"); URL key = new URL(codeBase, "title"); try { FileContents contents = service.get(key); InputStream in = contents.getInputStream(); BufferedReader reader = new BufferedReader(new InputStreamReader(in)); title = reader.readLine(); } catch (FileNotFoundException e) { title = JOptionPane.showInputDialog("Please supply a frame title:"); if (title == null) return; service.create(key, 100); FileContents contents = service.get(key); OutputStream out = contents.getOutputStream(true); PrintStream printOut = new PrintStream(out); printOut.print(title); } setTitle(title); } catch (UnavailableServiceException | IOException e) { JOptionPane.showMessageDialog(this, e); } } /** * Opens a history file and updates the display. */ public void open() { try { FileOpenService service = (FileOpenService) ServiceManager .lookup("javax.jnlp.FileOpenService"); FileContents contents = service.openFileDialog(".", new String[] { "txt" }); JOptionPane.showMessageDialog(this, contents.getName()); if (contents != null) { InputStream in = contents.getInputStream(); BufferedReader reader = new BufferedReader(new InputStreamReader(in)); String line; while ((line = reader.readLine()) != null) { panel.append(line); panel.append("\n"); } } } catch (UnavailableServiceException e) { JOptionPane.showMessageDialog(this, e); } catch (IOException e) { JOptionPane.showMessageDialog(this, e); } } /** * Saves the calculator history to a file. */ public void save() { try { ByteArrayOutputStream out = new ByteArrayOutputStream(); PrintStream printOut = new PrintStream(out); printOut.print(panel.getText()); InputStream data = new ByteArrayInputStream(out.toByteArray()); FileSaveService service = (FileSaveService) ServiceManager .lookup("javax.jnlp.FileSaveService"); service.saveFileDialog(".", new String[] { "txt" }, data, "calc.txt"); } catch (UnavailableServiceException e) { JOptionPane.showMessageDialog(this, e); } catch (IOException e) { JOptionPane.showMessageDialog(this, e); } } }
package webstart; import java.awt.*; import java.awt.event.*; import javax.swing.*; import javax.swing.text.*; /** A panel with calculator buttons and a result display. */ public class CalculatorPanel extends JPanel { private JTextArea display; private JPanel panel; private double result; private String lastCommand; private boolean start; /** Lays out the panel. */ public CalculatorPanel() { setLayout(new BorderLayout()); result = 0; lastCommand = "="; start = true; // add the display display = new JTextArea(10, 20); add(new JScrollPane(display), BorderLayout.NORTH); ActionListener insert = new InsertAction(); ActionListener command = new CommandAction(); // add the buttons in a 4 x 4 grid panel = new JPanel(); panel.setLayout(new GridLayout(4, 4)); addButton("7", insert); addButton("8", insert); addButton("9", insert); addButton("/", command); addButton("4", insert); addButton("5", insert); addButton("6", insert); addButton("*", command); addButton("1", insert); addButton("2", insert); addButton("3", insert); addButton("-", command); addButton("0", insert); addButton(".", insert); addButton("=", command); addButton("+", command); add(panel, BorderLayout.CENTER); } /** Gets the history text. @return the calculator history */ public String getText() { return display.getText(); } /** Appends a string to the history text. @param s the string to append */ public void append(String s) { display.append(s); } /** Adds a button to the center panel. @param label the button label @param listener the button listener */ private void addButton(String label, ActionListener listener) { JButton button = new JButton(label); button.addActionListener(listener); panel.add(button); } /** This action inserts the button action string to the end of the display text. */ private class InsertAction implements ActionListener { public void actionPerformed(ActionEvent event) { String input = event.getActionCommand(); start = false; display.append(input); } } /** This action executes the command that the button action string denotes. */ private class CommandAction implements ActionListener { public void actionPerformed(ActionEvent event) { String command = event.getActionCommand(); if (start) { if (command.equals("-")) { display.append(command); start = false; } else lastCommand = command; } else { try { int lines = display.getLineCount(); int lineStart = display.getLineStartOffset(lines - 1); int lineEnd = display.getLineEndOffset(lines - 1); String value = display.getText(lineStart, lineEnd - lineStart); display.append(" "); display.append(command); calculate(Double.parseDouble(value)); if (command.equals("=")) display.append("\n" + result); lastCommand = command; display.append("\n"); start = true; } catch (BadLocationException e) { e.printStackTrace(); } } } } /** Carries out the pending calculation. @param x the value to be accumulated with the prior result. */ public void calculate(double x) { if (lastCommand.equals("+")) result += x; else if (lastCommand.equals("-")) result -= x; else if (lastCommand.equals("*")) result *= x; else if (lastCommand.equals("/")) result /= x; else if (lastCommand.equals("=")) result = x; } }
实验2:GUI综合编程练习
按实验十四分组名单,组内讨论完成以下编程任务:
练习1:采用GUI界面设计以下程序,并进行部署与发布:
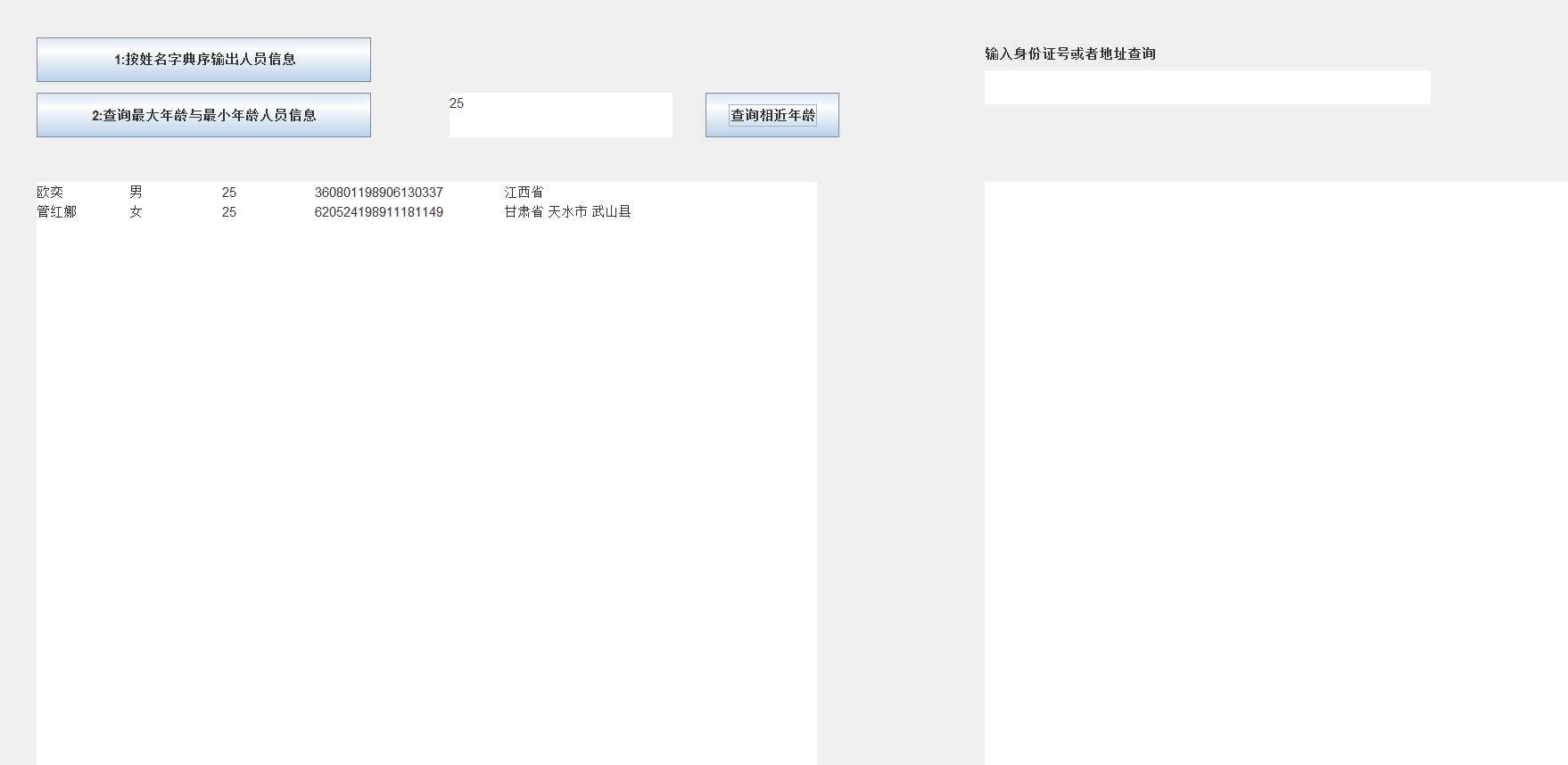
编制一个程序,将身份证号.txt 中的信息读入到内存中;
按姓名字典序输出人员信息;
查询最大年龄的人员信息;
查询最小年龄人员信息;
输入你的年龄,查询身份证号.txt中年龄与你最近人的姓名、身份证号、年龄、性别和出生地;
查询人员中是否有你的同乡。
输入身份证信息,查询所提供身份证号的人员信息,要求输入一个身份证数字时,查询界面就显示满足查询条件的查询结果,且随着输入的数字的增多,查询匹配的范围逐渐缩小。
测试代码:
package IDcard; import java.awt.BorderLayout; import java.awt.event.ActionEvent; import java.awt.event.ActionListener; import java.io.BufferedReader; import java.io.File; import java.io.FileInputStream; import java.io.FileNotFoundException; import java.io.IOException; import java.io.InputStreamReader; import java.util.*; import java.util.Timer; import javax.swing.*; public class Main1 extends JFrame { private static ArrayList<Person> Personlist; Scanner scanner = new Scanner(System.in); File file = new File("C:\\Users\\张季跃\\Desktop\\第十周实验报告\\身份证号.txt"); private JPanel Panel; private JLabel JLabel1; private JButton Button,Button2,Button3; private JTextArea text,text1,text2,text3; boolean tru=true; public Main1() { Panel = new JPanel();Panel.setLayout(null); Button = new JButton("1:按姓名字典序输出人员信息"); Button2 = new JButton("2:查询最大年龄与最小年龄人员信息"); Button3 = new JButton("查询相近年龄"); JLabel1 = new JLabel("输入身份证号或者地址查询"); JLabel1.setBounds(900, 50, 400, 30); text=new JTextArea(30,80);text.setBounds(50, 180, 700, 700); text1=new JTextArea(1,30);text1.setBounds(900, 80, 400, 30); text2=new JTextArea(30,80);text2.setBounds(900,180,700, 700); text3=new JTextArea(30,80);text3.setBounds(420,100,200,40); Button.addActionListener(new Action());Button.setBounds(50,50,300,40); Button2.addActionListener(new Action1());Button2.setBounds(50,100,300,40); Button3.addActionListener(new Action2());Button3.setBounds(650,100,120,40); Panel.add(JLabel1); Panel.add(Button); Panel.add(Button2); Panel.add(Button3); Panel.add(text); Panel.add(text2); Panel.add(text1); Panel.add(text3); add(Panel); Timer timer = new Timer(); TimerTask timeTask=new TimerTask() { @Override public void run() { // TODO Auto-generated method stub text2.setText(null); String place=text1.getText().toString().trim(); for (int i = 0; i <Personlist.size(); i++) { String Str=(String)Personlist.get(i).getbirthplace(); if(Str.contains(place)&&!place.equals("")) { text2.append(Personlist.get(i).toString()); } } for (int i = 0; i <Personlist.size(); i++) { String Str=(String)Personlist.get(i).getID(); if(Str.contains(place)&&!place.equals("")) { text2.append(Personlist.get(i).toString()); } } } };timer.schedule(timeTask, 0,100); Personlist = new ArrayList<>(); try { FileInputStream fis = new FileInputStream(file); BufferedReader in = new BufferedReader(new InputStreamReader(fis)); String temp = null; while ((temp = in.readLine()) != null) { Scanner linescanner = new Scanner(temp); linescanner.useDelimiter(" "); String name = linescanner.next(); String ID = linescanner.next(); String sex = linescanner.next(); String age = linescanner.next(); String place =linescanner.nextLine(); Person Person = new Person(); Person.setname(name); Person.setID(ID); Person.setsex(sex); int a = Integer.parseInt(age); Person.setage(a); Person.setbirthplace(place); Personlist.add(Person); } } catch (FileNotFoundException e) { System.out.println("查无此人"); e.printStackTrace(); } catch (IOException e) { System.out.println("读取出错"); e.printStackTrace(); } } private class Action implements ActionListener { public void actionPerformed(ActionEvent event) { text.setText(null); Collections.sort(Personlist); text.append(Personlist.toString()); } } private class Action1 implements ActionListener { public void actionPerformed(ActionEvent event) { text.setText(null); int max=0,min=100;int j,k1 = 0,k2=0; for(int i=1;i<Personlist.size();i++) { j=Personlist.get(i).getage(); if(j>max) { max=j; k1=i; } if(j<min) { min=j; k2=i; } } text.append("年龄最大: "+Personlist.get(k1)+"\n"+"年龄最小: "+Personlist.get(k2)); } } private class Action2 implements ActionListener { public void actionPerformed(ActionEvent event) { text.setText(null); int a = Integer.parseInt(text3.getText().toString().trim()); int d_value=a-Personlist.get(agenear(a)).getage(); for (int i = 0; i < Personlist.size(); i++) { int p=Personlist.get(i).getage()-a; if(p==d_value||-p==d_value) text.append(Personlist.get(i).toString()); } } } public static int agenear(int age) { int j=0,min=53,d_value=0,k=0; for (int i = 0; i < Personlist.size(); i++) { d_value=Personlist.get(i).getage()-age; if(d_value<0) d_value=-d_value; if (d_value<min) { min=d_value; k=i; } } return k; } }
package IDcard; public class Person implements Comparable<Person> { private String name; private String ID; private int age; private String sex; private String birthplace; public String getname() { return name; } public void setname(String name) { this.name = name; } public String getID() { return ID; } public void setID(String ID) { this.ID= ID; } public int getage() { return age; } public void setage(int age) { this.age= age; } public String getsex() { return sex; } public void setsex(String sex) { this.sex= sex; } public String getbirthplace() { return birthplace; } public void setbirthplace(String birthplace) { this.birthplace= birthplace; } public int compareTo(Person o) { return this.name.compareTo(o.getname()); } public String toString() { return name+"\t"+sex+"\t"+age+"\t"+ID+"\t"+birthplace+"\n"; } }
package IDcard; import java.awt.Dimension; import java.awt.EventQueue; import java.awt.Toolkit; import javax.swing.JFrame; public class Out { public static void main (String args[]) { Toolkit t=Toolkit.getDefaultToolkit(); Dimension s=t.getScreenSize(); EventQueue.invokeLater(() -> { JFrame frame = new Main1(); frame.setBounds(0, 0,(int)s.getWidth(),(int)s.getHeight()); frame.setTitle("第四组"); frame.setDefaultCloseOperation(JFrame.EXIT_ON_CLOSE); frame.setVisible(true); }); } }
测试结果:




练习2:采用GUI界面设计以下程序,并进行部署与发布
编写一个计算器类,可以完成加、减、乘、除的操作
利用计算机类,设计一个小学生100以内数的四则运算练习程序,由计算机随机产生10道加减乘除练习题,学生输入答案,由程序检查答案是否正确,每道题正确计10分,错误不计分,10道题测试结束后给出测试总分;
将程序中测试练习题及学生答题结果输出到文件,文件名为test.txt。
测试代码:
package test; import java.awt.Dimension; import java.awt.EventQueue; import java.awt.Toolkit; import javax.swing.JFrame; public class New { public static void main (String args[]) { Toolkit t=Toolkit.getDefaultToolkit(); Dimension s=t.getScreenSize(); EventQueue.invokeLater(() -> { JFrame frame = new Demo(); frame.setBounds(0, 0,(int)s.getWidth()/2,(int)s.getHeight()/2); frame.setTitle("第四组"); frame.setDefaultCloseOperation(JFrame.EXIT_ON_CLOSE); frame.setVisible(true); }); } }
package test; import java.awt.Font; import java.awt.event.ActionEvent; import java.awt.event.ActionListener; import java.io.FileNotFoundException; import java.io.PrintWriter; import java.util.Collections; import java.util.Scanner; import javax.swing.*; import java.math.*; public class Demo extends JFrame { private String[] c=new String[10]; private String[] c1=new String[10]; private int[] list=new int[10]; int i=0,i1=0,sum = 0; private PrintWriter out = null; private JTextArea text,text1; private int counter; public Demo() { JPanel Panel = new JPanel(); Panel.setLayout(null); JLabel JLabel1=new JLabel(""); JLabel1.setBounds(500, 800, 400, 30); JLabel1.setFont(new Font("Courier",Font.PLAIN,35)); JButton Button = new JButton("生成题目"); Button.setBounds(50,150,150,50); Button.setFont(new Font("Courier",Font.PLAIN,20)); Button.addActionListener(new Action()); JButton Button2 = new JButton("确定答案"); Button2.setBounds(300,150,150,50); Button2.setFont(new Font("Courier",Font.PLAIN,20)); Button2.addActionListener(new Action1()); JButton Button3 = new JButton("读出文件"); Button3.setBounds(500,150,150,50); Button3.setFont(new Font("Courier",Font.PLAIN,20)); Button3.addActionListener(new Action2()); text=new JTextArea(30,80);text.setBounds(30, 50, 200, 50); text.setFont(new Font("Courier",Font.PLAIN,35)); text1=new JTextArea(30,80); text1.setBounds(270, 50, 200, 50); text1.setFont(new Font("Courier",Font.PLAIN,35)); Panel.add(text); Panel.add(text1); Panel.add(Button); Panel.add(Button2); Panel.add(Button3); Panel.add(JLabel1); add(Panel); } private class Action implements ActionListener { public void actionPerformed(ActionEvent event) { text1.setText("0"); if(i<10) { int a = 1+(int)(Math.random() * 99); int b = 1+(int)(Math.random() * 99); int m= (int) Math.round(Math.random() * 3); switch(m) { case 0: while(a<b){ b = (int) Math.round(Math.random() * 100); a = (int) Math.round(Math.random() * 100); } c[i]=(i+":"+a+"/"+b+"="); list[i]=Math.floorDiv(a, b); text.setText(i+":"+a+"/"+b+"="); i++; break; case 1: c[i]=(i+":"+a+"*"+b+"="); list[i]=Math.multiplyExact(a, b); text.setText(i+":"+a+"*"+b+"="); i++; break; case 2: c[i]=(i+":"+a+"+"+b+"="); list[i]=Math.addExact(a, b); text.setText(i+":"+a+"+"+b+"="); i++; break ; case 3: while(a<=b){ b = (int) Math.round(Math.random() * 100); a = (int) Math.round(Math.random() * 100); } c[i]=(i+":"+a+"-"+b+"="); text.setText(i+":"+a+"-"+b+"="); list[i]=Math.subtractExact(a, b); i++; break ; } } } } private class Action1 implements ActionListener { public void actionPerformed(ActionEvent event) { if(i<10) { text.setText(null); String daan=text1.getText().toString().trim(); int a = Integer.parseInt(daan); if(text1.getText()!="") { if(list[i1]==a) sum+=10; } c1[i1]=daan; i1++; } } } private class Action2 implements ActionListener { public void actionPerformed(ActionEvent event) { try { out = new PrintWriter("text.txt"); } catch (FileNotFoundException e) { // TODO Auto-generated catch block e.printStackTrace(); } for(int counter=0;counter<10;counter++) { out.println(c[counter]+c1[counter]); } out.println("成绩"+sum); out.close(); } } }
测试结果:


第三部分:实验总结:
在这一周的学习过程中,我主要学习了有关部署应用程序的知识,即进一步加深了解了如何用图形的方式来显示用户操作界面,这种显示方式让用户操作界面更加简洁明了。但是,在做实验的时候,我发现我对于这一部分的知识掌握的很差,特别是在自主完成实验时,就算有同组的两名同学帮助,还是有太多的地方不懂,最后还是在参考同学的程序的前提下才完成的实验。
张季跃 201771010139《面向对象程序设计(java)》第十五周学习总结
原文:https://www.cnblogs.com/Alex-Morcer/p/10092005.html