首页 > 其他 > 详细

CookieMonster

时间:2018-09-19 15:47:38      阅读:246      评论:0      收藏:0      [点我收藏+]

CookieMonster

 
The CookieMonster is the class in Chromium which handles in-browser storage, management, retrieval, expiration, and eviction of cookies. It does not handle interaction with the user or cookie policy (i.e. which cookies are accepted and which are not).  The code for the CookieMonster is contained in net/base/cookie_monster.{h,cc}.
 
CookieMonster requirements are, in theory, specified by various RFCs. RFC 6265 is currently controlling, and supersedes RFC 2965.  However, most browsers do not actually follow those RFCs, and Chromium has compatibility with existing browsers as a higher priority than RFC compliance.  An RFC that more closely describes how browsers normally handles cookies is being considered by the RFC; it is available at http://tools.ietf.org/html/draft-ietf-httpstate-cookie.  The various RFCs should be examined to understand basic cookie behavior; this document will only describe variations from the RFCs.
 
The CookieMonster has the following responsibilities:
  • When a server response is received specifying a cookie, it confirms that the cookie is valid, and stores it if so.  Tests for validity include:
    • The domain of the cookie must be .local or a subdomain of a public suffix (see http://publicsuffix.org/--also known as an extended Top Level Domain).
    • The domain of the cookie must be a suffix of the domain from which the response was received.
  We do not enforce the RFC path or port restrictions
  • When a client request is being generated, a cookie in the store is included in that request if:
    • The cookie domain is a suffix of the server hostname.
    • The path of the cookie is a prefix of the request path.
    • The cookie must be unexpired.
  • It enforces limits (both per-origin and globally) on how many cookies will be stored.
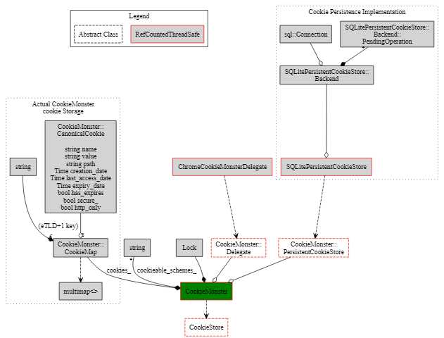
CookieMonster Structure
 
The important data structure relationships inside of and including the CookieMonster are sketched out in the diagram below.
 
技术分享图片

 

 
技术分享图片
In the above diagram, type relationships are represented as follows:
  • Reference counted thread safe: Red outline
  • Abstract base class: Dashed outline
  • Inheritance or typedef: Dotted line with arrow, subclass to superclass
  • Member variable contained in type: Line with filled diamond, diamond on the containing type end.
  • Pointer to object contained in type: Line with open diamond, diamond on the containing type end.
 
 
 
The three most important classes in this diagram are:
  • CookieStore.  This defines the interface to anything that stores cookies (currently only CookieMonster), which are a set of Set, Get, and Delete options.
  • CookieMonster.  This adds the capability of specifying a backing store (PersistentCookieStore) and Delegate which will be notified of cookie changes.  
  • SQLitePersistentCookieStore.  This implements the PersistentCookieStore interface, and provides the persistence for non-session cookies.  
The central data structure of a CookieMonster is the cookies_ member, which is a multimap (multiple values allowed for a single key) from a domain to some set of cookies.  Each cookie is represented by a CanonicalCookie(), which contains all of the information that can be specified in a cookie (see diagram and RFC 2695).  When set, cookies are placed into this data structure, and retrieval involves searching this data structure.  The key to this data structure is the most inclusive domain (shortest dot delimited suffix) of the cookie domain that does not name a domain registrar (i.e. "google.com" or "bbc.co.uk", but not "co.uk" or "com").  This is also known as the Effective Top Level Domain plus one, or eTLD+1, for short.  
 
Persistence is implemented by the SQLitePersistentCookieStore, which mediates access to an on-disk SQLite database.  On startup, all cookies are read from this database into the cookie monster, and this database is kept updated as the CookieMonster is modified.  The CookieMonster notifies its associated PersistentCookieStore of all changes, and the SQLitePersistentCookieStore batches those notifications and updates the database every thirty seconds (when it has something to update it about) or if the queue gets too large.  It does this by queuing an operation to an internal queue when notified of a change by the CookieMonster, and posting a task to the database thread to drain that queue.  The backing database uses the cookie creation time as its primary key, which imposes a requirement on the cookie monster not to allow cookies with duplicate creation times.  
 
The internal code of the cookie monster falls into four paths: The setter path, the getter path, the deletion path, and the garbage collection path. 
 
The setter path validates its input, creates a canonical cookie, deletes any cookies in the store that are identical to the newly created one, and (if the cookie is not immediately expired) inserts it into the store.  The getter path computes the relevant most inclusive domain for the incoming request, and searches that section of the multimap for cookies that match.  The deletion path is similar to the getter path, except the matching cookies are deleted rather than returned.  
 
Garbage collection occurs when a cookie is set (this is expected to happen much less often than retrieving cookies).  Garbage collection makes sure that the number of cookies per-eTLD+1 does not exceed some maximum, and similarly for the total number of cookies.  The algorithm is both in flux and subtle; see the comments in cookie_monster.h for details. 
 
This class is currently used on many threads, so it is reference counted, and does all of its operations under a per-instance lock.  It is initialized from the backing store (if such exists) on first use.  
 
Non-Obvious Uses of CookieMonster
 
In this writeup, the CookieMonster has been spoken of as if it were a singleton class within Chrome.  In reality, CookieMonster is *not* a singleton (and this has produced some bugs).  Separate CookieMonster instances are created for:
  • Use in standard browsing
  • Incognito mode (this version has no backing store)
  • Extensions (this version has its own backing store; map keys are extension ids)
  • Incognito for Extensions.
To decide in each case what kinds of URLs it is appropriate to store cookies for, a CookieMonster has a notion of "cookieable schemes"--the schemes for which cookies will be stored in that monster.  That list defaults to "http" and "https".  For extensions it is set to "chrome-extension".  
 
When file cookies are enabled via --enable-file-cookies, the default list will include "file", and file cookies will be stored in the main CookieMonster.  For file cookies, the key will be either null, or (for UNC names, e.g. //host.on.my.network/path/on/that/host) the hostname in the file cookie.  Currently, the store does not distinguish carefully between file cookies and network cookies.  
 
Implementation Details; Subject to Change Without Notice
 
The call graph of the routines used in the CookieMonster is included below.  It is correct as of revision 59070, but may not apply to later versions.  
 
技术分享图片

 

技术分享图片
 
Key:
  • Green fill: CookieMonster/CookieStore Public method.
  • Grey fill: CookieMonster Private method.
  • Red ring: Method take instance lock.
  • Dark blue fill: CookieMonster static method.
  • Light blue fill: cookie_monster.cc static function
  • Yellow fill: CanonicalCookie method.
 
The CookieMonster is referenced from many areas of the code, including
but not limited to:
  • URLRequestHttpJob: Main path for HTTP request/response.
  • WebSocketJob
  • Automation Provider
  • BrowsingDataRemover: For deleting browsing data.
  • ExtensionDataDeleter
  • CookieTreeModel: Allows the user to examine and delete specific cookies.
  • Plugins
  • HttpBridge: For synchronization

CookieMonster

原文:https://www.cnblogs.com/huangguanyuan/p/9674507.html

(0)
(0)
   
举报
评论 一句话评论(0
关于我们 - 联系我们 - 留言反馈 - 联系我们:wmxa8@hotmail.com
© 2014 bubuko.com 版权所有
打开技术之扣,分享程序人生!