一、引言
在软件开发过程中,我们经常会遇到处理简单对象和复合对象的情况。例如对操作系统中目录的处理就是这样的一个例子,因为目录可以包括单独的文件,也可以包括文件夹,文件夹又是由文件组成的。由于简单对象和复合对象在功能上区别,导致在操作过程中必须区分简单对象和复合对象,这样就会导致客户调用带来不必要的麻烦。然而作为客户,它们希望能够始终一致地对待简单对象和复合对象。所以,组合模式就是解决这样的问题。下面让我们看看组合模式是怎样解决这个问题的。
二、组合模式的详细介绍
2.1 组合模式的定义
组合模式允许你将对象组合成树形结构来表现”部分-整体“的层次结构,使得客户以一致的方式处理单个对象以及对象的组合。下面我们用绘制的例子来详细介绍组合模式。图形可以由一些基本图形元素组成(如直线,圆等),也可以由一些复杂图形组成(由基本图形元素组合而成),为了使客户对基本图形和复杂图形的调用保持一致,我们使用组合模式来达到整个目的。
组合模式实现的最关键的地方是——简单对象和复合对象必须实现相同的接口。这就是组合模式能够将组合对象和简单对象进行一致处理的原因。
2.2 组合模式的实现
介绍完组合模式的定义之后,让我们以图形的例子来实现组合模式,具体代码如下:
// 通过一些简单图形以及一些复杂图形构建图形树来演示组合模式 // 客户端调用 class Client { static void Main(string[] args) { ComplexGraphics complexGraphics = new ComplexGraphics("一个复杂图形和两条线段组成的复杂图形"); complexGraphics.Add(new Line("线段A")); ComplexGraphics CompositeCG = new ComplexGraphics("一个圆和一条线组成的复杂图形"); CompositeCG.Add(new Circle("圆")); CompositeCG.Add(new Circle("线段B")); complexGraphics.Add(CompositeCG); Line l = new Line("线段C"); complexGraphics.Add(l); // 显示复杂图形的画法 Console.WriteLine("复杂图形的绘制如下:"); Console.WriteLine("---------------------"); complexGraphics.Draw(); Console.WriteLine("复杂图形绘制完成"); Console.WriteLine("---------------------"); Console.WriteLine(); // 移除一个组件再显示复杂图形的画法 complexGraphics.Remove(l); Console.WriteLine("移除线段C后,复杂图形的绘制如下:"); Console.WriteLine("---------------------"); complexGraphics.Draw(); Console.WriteLine("复杂图形绘制完成"); Console.WriteLine("---------------------"); Console.Read(); } } /// <summary> /// 图形抽象类, /// </summary> public abstract class Graphics { public string Name { get; set; } public Graphics(string name) { this.Name = name; } public abstract void Draw(); public abstract void Add(Graphics g); public abstract void Remove(Graphics g); } /// <summary> /// 简单图形类——线 /// </summary> public class Line : Graphics { public Line(string name) : base(name) { } // 重写父类抽象方法 public override void Draw() { Console.WriteLine("画 " + Name); } // 因为简单图形在添加或移除其他图形,所以简单图形Add或Remove方法没有任何意义 // 如果客户端调用了简单图形的Add或Remove方法将会在运行时抛出异常 // 我们可以在客户端捕获该类移除并处理 public override void Add(Graphics g) { throw new Exception("不能向简单图形Line添加其他图形"); } public override void Remove(Graphics g) { throw new Exception("不能向简单图形Line移除其他图形"); } } /// <summary> /// 简单图形类——圆 /// </summary> public class Circle : Graphics { public Circle(string name) : base(name) { } // 重写父类抽象方法 public override void Draw() { Console.WriteLine("画 " + Name); } public override void Add(Graphics g) { throw new Exception("不能向简单图形Circle添加其他图形"); } public override void Remove(Graphics g) { throw new Exception("不能向简单图形Circle移除其他图形"); } } /// <summary> /// 复杂图形,由一些简单图形组成,这里假设该复杂图形由一个圆两条线组成的复杂图形 /// </summary> public class ComplexGraphics : Graphics { private List<Graphics> complexGraphicsList = new List<Graphics>(); public ComplexGraphics(string name) : base(name) { } /// <summary> /// 复杂图形的画法 /// </summary> public override void Draw() { foreach (Graphics g in complexGraphicsList) { g.Draw(); } } public override void Add(Graphics g) { complexGraphicsList.Add(g); } public override void Remove(Graphics g) { complexGraphicsList.Remove(g); } }
由于基本图形对象不存在Add和Remove方法,上面实现中直接通过抛出一个异常的方式来解决这样的问题的,但是我们想以一种更安全的方式来解决——因为基本图形根本不存在这样的方法,我们是不是可以移除这些方法呢?为了移除这些方法,我们就不得不修改Graphics接口,我们把管理子对象的方法声明放在复合图形对象里面,这样简单对象Line、Circle使用这些方法时在编译时就会出错,这样的一种实现方式我们称为安全式的组合模式,然而上面的实现方式称为透明式的组合模式,下面让我们看看安全式的组合模式又是怎样实现的,具体实现代码如下:
/// 安全式的组合模式 /// 此方式实现的组合模式把管理子对象的方法声明在树枝构件ComplexGraphics类中 /// 这样如果叶子节点Line、Circle使用了Add或Remove方法时,就能在编译期间出现错误 /// 但这种方式虽然解决了透明式组合模式的问题,但是它使得叶子节点和树枝构件具有不一样的接口。 /// 所以这两种方式实现的组合模式各有优缺点,具体使用哪个,可以根据问题的实际情况而定 class Client { static void Main(string[] args) { ComplexGraphics complexGraphics = new ComplexGraphics("一个复杂图形和两条线段组成的复杂图形"); complexGraphics.Add(new Line("线段A")); ComplexGraphics CompositeCG = new ComplexGraphics("一个圆和一条线组成的复杂图形"); CompositeCG.Add(new Circle("圆")); CompositeCG.Add(new Circle("线段B")); complexGraphics.Add(CompositeCG); Line l = new Line("线段C"); complexGraphics.Add(l); // 显示复杂图形的画法 Console.WriteLine("复杂图形的绘制如下:"); Console.WriteLine("---------------------"); complexGraphics.Draw(); Console.WriteLine("复杂图形绘制完成"); Console.WriteLine("---------------------"); Console.WriteLine(); // 移除一个组件再显示复杂图形的画法 complexGraphics.Remove(l); Console.WriteLine("移除线段C后,复杂图形的绘制如下:"); Console.WriteLine("---------------------"); complexGraphics.Draw(); Console.WriteLine("复杂图形绘制完成"); Console.WriteLine("---------------------"); Console.Read(); } } /// <summary> /// 图形抽象类, /// </summary> public abstract class Graphics { public string Name { get; set; } public Graphics(string name) { this.Name = name; } public abstract void Draw(); // 移除了Add和Remove方法 // 把管理子对象的方法放到了ComplexGraphics类中进行管理 // 因为这些方法只在复杂图形中才有意义 } /// <summary> /// 简单图形类——线 /// </summary> public class Line : Graphics { public Line(string name) : base(name) { } // 重写父类抽象方法 public override void Draw() { Console.WriteLine("画 " + Name); } } /// <summary> /// 简单图形类——圆 /// </summary> public class Circle : Graphics { public Circle(string name) : base(name) { } // 重写父类抽象方法 public override void Draw() { Console.WriteLine("画 " + Name); } } /// <summary> /// 复杂图形,由一些简单图形组成,这里假设该复杂图形由一个圆两条线组成的复杂图形 /// </summary> public class ComplexGraphics : Graphics { private List<Graphics> complexGraphicsList = new List<Graphics>(); public ComplexGraphics(string name) : base(name) { } /// <summary> /// 复杂图形的画法 /// </summary> public override void Draw() { foreach (Graphics g in complexGraphicsList) { g.Draw(); } } public void Add(Graphics g) { complexGraphicsList.Add(g); } public void Remove(Graphics g) { complexGraphicsList.Remove(g); } }
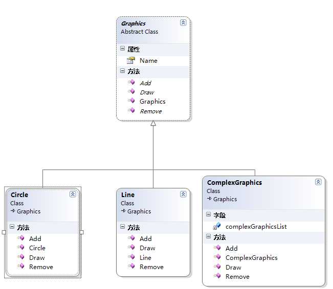
2.3 组合模式的类图
看完了上面两者方式的实现之后,让我们具体看看组合模式的类图来理清楚组合模式中类之间的关系。
透明式的组合模式类图:

安全式组合模式的类图:

组合模式中涉及到三个角色:
1)抽象构件(Component)角色:这是一个抽象角色,上面实现中Graphics充当这个角色,它给参加组合的对象定义出了公共的接口及默认行为,可以用来管理所有的子对象(在透明式的组合模式是这样的)。在安全式的组合模式里,构件角色并不定义出管理子对象的方法,这一定义由树枝结构对象给出。
2)树叶构件(Leaf)角色:树叶对象时没有下级子对象的对象,上面实现中Line和Circle充当这个角色,定义出参加组合的原始对象的行为。
3)树枝构件(Composite)角色:代表参加组合的有下级子对象的对象,上面实现中ComplexGraphics充当这个角色,树枝对象给出所有管理子对象的方法实现,如Add、Remove等。
三、组合模式的优缺点
优点:
1)组合模式使得客户端代码可以一致地处理对象和对象容器,无需关心处理的是单个对象,还是组合的对象容器。
2)将“客户代码与复杂的对象容器结构”解耦。
3)可以更容易地往组合对象中加入新的构件。
缺点:
1)使得设计更加复杂。客户端需要花更多时间理清类之间的层次关系。(这个是几乎所有设计模式所面临的问题)。
注意的问题:
1)有时候系统需要遍历一个树枝结构的子构件很多次,这时候可以考虑把遍历子构件的结构存储在父构件里面作为缓存。
2)客户端尽量不要直接调用树叶类中的方法(在我上面实现就是这样的,创建的是一个树枝的具体对象,应该使用Graphics complexGraphics = new ComplexGraphics("一个复杂图形和两条线段组成的复杂图形");),而是借用其父类(Graphics)的多态性完成调用,这样可以增加代码的复用性。(个人认为:树叶类的方法,如果需要,也是可以被客户端调用的。如只想画一个圆,总不能先用树枝构件进行添加,然后执行树枝的方法来画一个圆。所以,单纯只涉及到树叶构件的方法,还是要直接调用比较好。)
四、组合模式的使用场景
在以下情况下应该考虑使用组合模式:
1)需要表示一个对象整体或部分的层次结构。
2)希望用户忽略组合对象与单个对象的不同,用户将统一地使用组合结构中的所有对象。
五、组合模式在.NET中的应用
组合模式在.NET 中最典型的应用就是应用在WinForms和Web的开发中。在.NET类库中,都为这两个平台提供了很多现有的控件,如System.Windows.Forms.dll中System.Windows.Forms.Control类就应用了组合模式。因为控件包括Label、TextBox等这样的简单控件,同时也包括GroupBox、DataGrid这样复合的控件,每个控件都需要调用OnPaint方法来进行控件显示,为了表示这种对象之间整体与部分的层次结构,微软把Control类的实现应用了组合模式(确切地说应用了透明式的组合模式)。
六、总结
到这里组合模式的介绍就结束了,组合模式解耦了客户程序与复杂元素内部结构,从而使客户程序可以像处理简单元素一样来处理复杂元素。
参考链接:http://www.cnblogs.com/zhili/p/CompositePattern.html
原文:https://www.cnblogs.com/supersnowyao/p/9179281.html