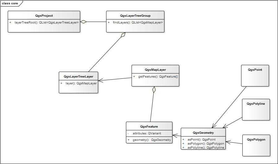
用于读写项目状态
项目树的分组节点,用来存放图层节点。
项目树的图层节点。
QgsMapLayer 为所有图层类型的基类。QgsPluginLayer 为插件图层,QgsRasterLayer 为栅格图层,QgsVectorLayer
表示图层里的单个要素。包括Id和几何图形。
表示一个要素的空间几何图型。其类型有:QgsPoint,表示一个点;QgsPolygon,表示一个多边形; QgsPolyline表示一条连续的线。

原文:http://www.cnblogs.com/icoolno1/p/7235405.html