首页 > 编程语言 > 详细

JAVA技术开发规范(3)——JASMP平台技术架构

时间:2016-04-16 16:48:26      阅读:251      评论:0      收藏:0      [点我收藏+]

3、系统整体架构

技术分享

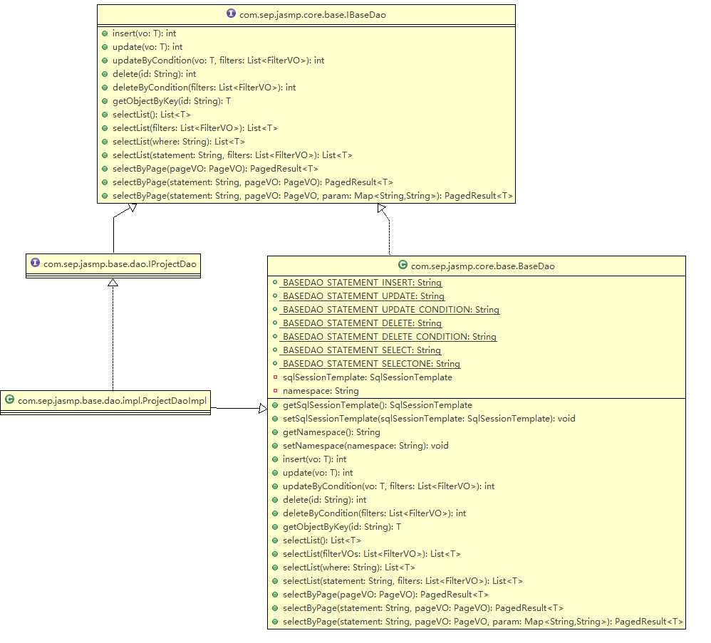
3.1、DAO层

技术分享

3.2、Service层

技术分享

3.3、Controller

技术分享

 

JAVA技术开发规范(3)——JASMP平台技术架构

原文:http://www.cnblogs.com/barryzhu/p/5284718.html

(0)
(0)
   
举报
评论 一句话评论(0
关于我们 - 联系我们 - 留言反馈 - 联系我们:wmxa8@hotmail.com
© 2014 bubuko.com 版权所有
打开技术之扣,分享程序人生!