首页 > 其他 > 详细

GEF中连接的实现

时间:2015-11-26 15:04:21      阅读:308      评论:0      收藏:0      [点我收藏+]

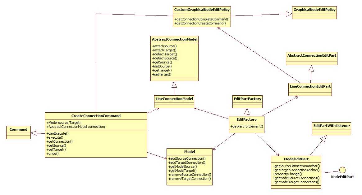
在GEF绘图笔想象中复杂许多,需要很多组件的依赖与支持,稍微弄错一个引用,或一个操作调试起来就比较麻烦,下面列一下实现一个连接线功能所需要实现的类及添加的方法

建议大图查看。

技术分享

 

相关代码:参考《GEF开发简单实例》实现的HelloWorld程序

附件代码.zip

GEF中连接的实现

原文:http://www.cnblogs.com/wykCN/p/4997597.html

(0)
(0)
   
举报
评论 一句话评论(0
关于我们 - 联系我们 - 留言反馈 - 联系我们:wmxa8@hotmail.com
© 2014 bubuko.com 版权所有
打开技术之扣,分享程序人生!